Recreatex 8.1.2.1
Was ist neu in Recreatex 8.1.2.1
Abwicklung von Vorauszahlungen |
|
Kursmanagement |
|
Webshop |
|
Verkäufe |
|
Neue Versionen und Anmerkungen
Die Recreatex-Version 8.1.2.1 enthält die Entwicklungstickets und internen Optimierungen der folgenden Anwendungen und ihrer jeweiligen Versionen:
Recreatex 8.1.2.1
Recreatex WSDL 8.1.2.1
Recreatex WEB SHOP 6.1.2.1
Recreatex BKO web app 6.1.2.1
Recreatex LLV web app 6.1.2.1
Recreatex Selbstbedienungskiosk 6.1.2.1
Recreatex Treiber 8.1.2.1
Recreatex Web-Aufgaben 8.1.2.1
Recreatex Plugin Framework 8.1.2.1
Warnung
Unterstützung der Recreatex-Version
Der aktuelle Stand der Versionsunterstützung ist folgender:
Volle Unterstützung: Recreatex 7.7.0 und höher
Minimale Unterstützung: Recreatex 7.6.2
Ende der Lebensdauer: Alle Versionen niedriger als Recreatex 7.6.1
Warnung
Wichtige Hinweise:
Zum 14. Januar 2020 hat Microsoft die Unterstützung für Windows 7 eingestellt. Wir empfehlen, Ihre Systeme auf Windows 10 zu aktualisieren.
Microsoft hat den Support für Office 2003 und Office 2007 eingestellt. Wir empfehlen Ihnen, auf Office 2016 zu aktualisieren, das von Microsoft bis zum 14. Oktober 2025 unterstützt wird.
Ab Version 7.1.0 benötigt Recreatex .NET 4.7.2. Wir empfehlen Ihnen, Ihre Systeme entsprechend zu aktualisieren.
Die Mindestanforderung für SQL Server-Software ist jetzt SQL Server 2016. Um optimale Leistung, Stabilität, Funktionalität und Sicherheit zu gewährleisten, haben wir unsere Mindestanforderungen und empfohlenen Anforderungen für die SQL Server-Software aktualisiert. Falls Sie dies noch nicht getan haben, empfehlen wir Ihnen, auf SQL Server 2016 oder höher zu aktualisieren, um neuere Versionen von Recreatex ausführen zu können.
Neue Funktionen
Recreatex
Abwicklung von Vorauszahlungen | |||
|---|---|---|---|
Kundenticket | Beschreibung | Version | Interne Referenz |
Möglichkeit der Aufteilung des Vorauszahlungsbetrages pro Mehrwertsteuerart in den Modulen Buchungen, Vermietung, Ausstellungen und Dateien, um sicherzustellen, dass die Recreatex-Anwendung mit den Mehrwertsteuervorschriften in verschiedenen Ländern konform ist | 8.1.2.0 BETA | ||
Kursmanagement | |||
Kundenticket | Beschreibung | Version | Interne Referenz |
Einführung der Funktion "Anruflisten" zur Erleichterung der Übertragung von Studented von Wartelisten in den Unterricht. | 8.1.2.1 | ||
Der Backoffice-Code für die Anruflistenfunktionalität wurde in die Datenklasse verschoben, um die Implementierung des Webshops zu ermöglichen. | 8.1.2.0 BETA | ||
Definiert den Bestätigungslink für die Anruflistenfunktionalität. | 8.1.2.0 | ||
Datenbank | |||
Kundenticket | Beschreibung | Version | Interne Referenz |
Jedes Modul (gespeicherte Prozedur, SQL-Trigger, Funktion, Ansicht) wird jetzt mit sys.sp_refreshsqlmodule aktualisiert, nachdem die SQL-Änderungen bereitgestellt wurden, um sicherzustellen, dass jedes Modul kompiliert werden kann. | 7.7.0.X; 8.0.0.X; 8.0.1.X; 8.0.2.X; 8.1.0.6; 8.1.1.3; 8.1.2.1 | ||
Eine zusätzliche Datenbankvalidierung wurde zu den MS Build-Skripten hinzugefügt, um sicherzustellen, dass alle Spalten die richtige Sortierreihenfolge haben. | 8.1.2.1 | ||
Ausstellungen | |||
Kundenticket | Beschreibung | Version | Interne Referenz |
Neue Logik zur Aktualisierung des Fortschrittsbalkens im Ausstellungskalender/POS-Kalenderansicht, basierend auf dem niedrigsten Wert. | 8.1.2.0 BETA | ||
Steuerbescheinigungen | |||
Kundenticket | Beschreibung | Version | Interne Referenz |
Feld f86_2109_certifiermunicipality in f86_2109_certifiercbenumber umbenannt. | 8.1.2.0 BETA; 8.1.1.3 | ||
Belcotax: Adressfelder können jetzt bis zu 200 Zeichen im XML-Export enthalten. | 8.1.2.0 BETA; 8.1.1.3 | ||
Framework | |||
Kundenticket | Beschreibung | Version | Interne Referenz |
Recreatex DataDeployment Werkzeug: die Postscript-Dateien (Database\Upgrade\PostScripts) werden jetzt in Unicode generiert. | 8.1.2.1 | ||
CD-86792 | Implementierung der modernen Authentifizierung zur Unterstützung der Outlook 365-Integration. | 8.1.2.0 BETA; 7.7.0.11; 8.1.0.5; 8.0.0.9; 8.0.2.3; 8.0.1.8; 8.1.1.1 | |
Software-Schnittstellen und Integrationen | |||
Kundenticket | Beschreibung | Version | Interne Referenz |
Incert Gutscheine: Ein voll einlösbarer Gutschein kann jetzt auch dann verwendet werden, wenn der Warenkorbbetrag geringer ist als der Gutscheinbetrag. Wenn der Betrag des Warenkorbs 0 oder weniger beträgt, kann der Gutschein nicht eingelöst werden. | 8.1.2.0 BETA; 8.1.1.1 | ||
Mitgliedschaft | |||
Kundenticket | Beschreibung | Version | Interne Referenz |
Das benutzerdefinierte Plugin-Veranstaltung SubscriptionsCreatedInBatch kann nun ausgelöst werden, wenn Mitgliedschaften stapelweise erstellt werden. | 8.1.2.0 BETA; 8.1.1.1 | ||
Sonstiges | |||
Kundenticket | Beschreibung | Version | Interne Referenz |
Warenkorbvorführungswerkzeug: Aufruf CheckOrganisedVisitAlreadyRegistered hinzugefügt. | 8.1.2.0 BETA | ||
RESX-Übersetzungstool: Implementierung der Logik zum Export neuer Registerkarten in die RESX-Dateien. | 8.1.2.0 BETA | ||
POS | |||
Kundenticket | Beschreibung | Version | Interne Referenz |
Möglichkeit, den QR-Code auf der Besuchsbestätigung zu scannen, um den Ausstellungsbesuch am POS automatisch zu finden und auszuwählen. | 8.1.2.0 BETA; 8.1.1.1 | ||
Berichterstattung | |||
Kundenticket | Beschreibung | Version | Interne Referenz |
Beim Exportieren von Pivot-Tabellen können nun Datum/Uhrzeit des Exports und die verwendeten Filter angezeigt werden. | 8.1.2.0 BETA | ||
Verkäufe | |||
Kundenticket | Beschreibung | Version | Interne Referenz |
Bereitstellung zusätzlicher Konfigurationsoptionen und Datenvalidierung zur weiteren Automatisierung des Prozesses der zwischenbetrieblichen Fakturierung. | 8.1.2.0 BETA | ||
Selbstbedienungskiosk | |||
Kundenticket | Beschreibung | Version | Interne Referenz |
Möglichkeit, einen Filter in der Mitgliederübersicht zu verwenden, um gültige, ungültige oder alle Mitgliedschaften anzuzeigen. | 8.1.2.0 BETA | ||
Im Ablauf der Mitgliedschaftserneuerung kann nun konfiguriert werden, ob Komponentenartikel angezeigt oder ausgeblendet werden sollen, wenn der Hauptartikel ebenfalls eine Mitgliedschaft ist. | 8.1.2.0 BETA | ||
Möglichkeit, bei der Beantragung eines Betreiberwechsels über den Kiosk nur die Mitgliedschaften von der gescannten Karte anzuzeigen. | 8.1.2.0 BETA | ||
Bestand | |||
Kundenticket | Beschreibung | Version | Interne Referenz |
Es ist jetzt möglich, dynamisch gewichtete Durchschnittspreise für den aktuellen Bestand zu berechnen und den durchschnittlichen Einkaufspreis des Lieferanten in den Bestellzeilen anzuzeigen. | 8.1.2.0 BETA | ||
Möglichkeit, in den Berichten "Aktueller Bestand" und "Bestandsgeschichte" nach Artikelabteilung zu filtern. | 8.1.2.0 BETA | ||
SydAdmin | |||
Kundenticket | Beschreibung | Version | Interne Referenz |
Es wurde die Möglichkeit implementiert, eine Benutzergruppe zu sperren. | 8.1.2.0 BETA | ||
SyDelCo | |||
Kundenticket | Beschreibung | Version | Interne Referenz |
Bei der Aktualisierung von Artikelpreisen werden jetzt die Hauptartikelinformationen angezeigt, wenn ein Artikel Teil eines zusammengesetzten Artikels ist. | 8.1.2.0 BETA | ||
Webshop | |||
Kundenticket | Beschreibung | Version | Interne Referenz |
Die norwegische Sprache ist jetzt verfügbar und kann im Webshop als Benutzersprache konfiguriert und ausgewählt werden. | 8.1.2.0 BETA | ||
Bei der Anzeige von Verfügbarkeitszeiträumen von Mietartikeln im Webshop wird nun neben jedem Zeitfenster, das in diesen Verfügbarkeitszeitraum fällt, die zu einem Verfügbarkeitszeitraum hinzugefügte Bemerkung angezeigt. | 8.1.2.0 BETA | ||
Beim Erwerb einer Mitgliedschaft in einer Unterrichtsgruppe wird nun ein Mindestalter geprüft, bevor die Auswahl zugelassen wird. | 8.1.2.0 BETA | ||
WSDL
Kursmanagement | |||
|---|---|---|---|
Kundenticket | Beschreibung | Version | Interne Referenz |
Es wurde eine neue Validierungsregel eingeführt, um das erforderliche Niveau bei der Registrierung für eine Unterrichtsgruppe zu überprüfen. | 8.1.2.0 BETA | ||
Ausstellungen | |||
Kundenticket | Beschreibung | Version | Interne Referenz |
Möglichkeit zur Anpassung der Anzahl der Tickets für einen unbezahlten Ausstellungsbesuch in "Meine Ausstellungen" (Geschichte und Übersichten). | 8.1.2.0 BETA | ||
Beim Kauf eines Ausstellungsbesuchs mit einem optionalen Verzehrgutscheinartikel wird jetzt das Verzehrgutschein-E-Ticket (pdf) generiert und per E-Mail versandt. | 8.1.2.1 | ||
Hinzufügen des Parameters HasETickets zu OrganisedVisit. | 8.2.0.0; 8.1.2.1 | ||
CD-79992 | Der Recreatex-API-Aufruf "ListExpositionPeriods" wurde angepasst, um unnötige Aufrufe der Enviso DirectSelling API zu vermeiden. | 8.1.2.0 BETA | |
Steuerbescheinigungen | |||
Kundenticket | Beschreibung | Version | Interne Referenz |
CD-85918 | Die Unternehmensnummer ist jetzt im Dokumentendienst der Module Kinderbetreuung, Kursmanagement und Registrierungen verfügbar. | 8.1.2.0 BETA | |
Der Dokumentendienst für die Module Kinderbetreuung, Kursmanagement und Registrierungen wurde um Bescheinigungssinformationen erweitert. | 8.2.0.0; 8.1.2.1 | ||
Allgemeines | |||
Kundenticket | Beschreibung | Version | Interne Referenz |
CD-82388 | Der Parameter ArticleGroupId wurde zu den Filterkriterien der FindSubscriptionArticles-Methode hinzugefügt, um die Filterung von Mitgliedschaftsartikeln nach Artikelgruppen zu ermöglichen. | 8.1.2.0 BETA | |
CD-82388 | FindArticles: Include OnlySubscriptions und IsSubscription zur Antwort hinzugefügt. | 8.1.2.0 BETA | |
Der Parameter IsLessonGroupItem wurde zu den Methoden FindArticles und FindSubscriptionArticles hinzugefügt, um die Filterung von Unterrichtsgruppenartikeln zu ermöglichen. | 8.1.2.0 BETA | ||
Mitgliedschaft | |||
Kundenticket | Beschreibung | Version | Interne Referenz |
Es ist nun möglich zu konfigurieren, ob Artikel der Mitgliedschaftskomponente in "Geschichte und Übersichten" angezeigt oder ausgeblendet werden sollen. | 8.1.2.1 | ||
mPOS | |||
Kundenticket | Beschreibung | Version | Interne Referenz |
Wenden Sie den auf einem Cyberwallet konfigurierten Preisgruppenrabatt an. | 8.1.2.0 BETA | ||
Verkäufe | |||
Kundenticket | Beschreibung | Version | Interne Referenz |
Neue Validierung hinzugefügt, um sicherzustellen, dass die Optionspreis incl. Mehrwertsteuer beim Aufladen eines Betrags auf dem Cyberwallet konfiguriert wurde. | 8.1.2.0 BETA | ||
Webshop
Buchungen | |||
|---|---|---|---|
Kundenticket | Beschreibung | Version | Interne Referenz |
Es ist jetzt möglich, eine Orts-ID in die Webshop-URL aufzunehmen, um einen Deeplink zu erstellen, der den Kunden direkt zur Detailseite (Kalenderübersicht) eines bestimmten Ortes führt. | 6.1.2.0 | ||
CD-47247 | In "Geschichte und Übersichten" können die Kunden nun die ausgewählten Einrichtungsbuchungen in ein PDF-Dokument exportieren und die klickbaren PDF-Symbole pro Buchung verwenden, um die Buchungsbestätigung zu öffnen. | 6.1.2.0 | |
CD-73833 | Die Spalten "Option" und "Bestätigen" im Buchungsbildschirm "Meine Einrichtung" (Geschichte und Übersichten) sind jetzt nebeneinander angeordnet, damit die Kunden die entsprechenden Informationen zusammen sehen können. | 6.1.2.0 | |
Enviso Pay | |||
Kundenticket | Beschreibung | Version | Interne Referenz |
Es wurde die Möglichkeit hinzugefügt, in der Enviso Pay-Konfiguration einen Adyen-Kundenschlüssel anzugeben, damit die Kunden ihr eigenes Adyen-Konto verwenden können. | 6.1.2.0 | ||
Ausstellungen | |||
Kundenticket | Beschreibung | Version | Interne Referenz |
Möglichkeit zur Anpassung der Anzahl der Tickets für einen unbezahlten Ausstellungsbesuch in "Meine Ausstellungen" (Geschichte und Übersichten). | 6.1.2.0 | ||
CD-86144 | Beim Kauf eines Ausstellungsbesuchs mit einem optionalen Verzehrgutscheinartikel wird jetzt das Verzehrgutschein-E-Ticket (pdf) generiert und per E-Mail versandt. | 6.1.2.1 | |
Allgemeines | |||
Kundenticket | Beschreibung | Version | Interne Referenz |
UI/UX: Die Spin-Buttons und numerischen Felder im gesamten Webshop wurden verbessert und angepasst. | 6.1.2.0 | ||
Wenn die Basis-URL in die Datenbank eingegeben wird und die ShopID im RCX-Cookie falsch ist, wechselt der Webshop nach Beendigung der Sitzung (30 Minuten) zur richtigen ShopID aus der Datenbank. | 6.1.2.0 | ||
CD-78106 | Es ist nun möglich, die Bildschirmbreite einzustellen, bei der die Anwendung vom Hamburger-Menü zur vollständigen Menüleiste mit den Modulen als Schaltflächen wechselt. | 6.1.2.0 | |
CD-78145 | Verbesserungen beim Webshop-Login: die Optionen "Anmelden", "Sitzung beenden" und "Abmelden" sind jetzt in einem Dropdown-Menü unter Konto/Mein Profil verfügbar. | 6.1.2.0 | |
Die norwegische Sprache ist jetzt verfügbar und kann im Webshop als Benutzersprache konfiguriert und ausgewählt werden. | 6.1.2.0 | ||
Warenkorb | |||
Kundenticket | Beschreibung | Version | Interne Referenz |
Incert-Gutscheine: Übersetzung in der Maske Check des Warenkorbs hinzugefügt. | 6.1.2.0; 6.1.1.1 | ||
Incert-Gutscheine | |||
Kundenticket | Beschreibung | Version | Interne Referenz |
Incert-Gutscheine: Eingesetzte Einschränkung für Pauschalgutscheine, bei denen der Gutschein nur zur Einlösung des gesamten Betrags verwendet werden kann. | 6.1.2.0; 6.1.1.1 | ||
Manager | |||
Kundenticket | Beschreibung | Version | Interne Referenz |
Mit der neuen Einstellung Aktivitätscode in E-Mail anzeigen können Sie den Aktivitätscode in die Bestätigungs-E-Mail aufnehmen. | 6.1.2.0 | ||
Die Einstellung "Timeout der Sitzung" (Minuten) wurde zur Konfiguration von Enviso Pay hinzugefügt, um die Ablaufzeit von Zahlungssitzungen zu definieren. | 6.1.2.0 | ||
Mitgliedschaft | |||
Kundenticket | Beschreibung | Version | Interne Referenz |
Beim Erwerb einer Mitgliedschaft in einer Unterrichtsgruppe wird nun ein Mindestalter geprüft, bevor die Auswahl zugelassen wird. | 6.1.2.0 | ||
CD-60516 | Beim Kauf einer Gruppenmitgliedschaft mit Lastschriftverfahren können Sie jetzt die Mitgliedschaft zuordnen und die Unterrichtsgruppe auswählen, bevor Sie mit der Erstellung des Lastschriftvertrags fortfahren. | 6.1.2.0 | |
Vermietung | |||
Kundenticket | Beschreibung | Version | Interne Referenz |
Bei der Anzeige der Verfügbarkeitszeiträume von Mietartikeln im Webshop wird nun neben jedem Zeitfenster, das in diesen Verfügbarkeitszeitraum fällt, eine Bemerkung angezeigt. | 6.1.2.0 | ||
Selbstbedienungskiosk
Kundenticket | Beschreibung | Version | Interne Referenz |
|---|---|---|---|
Die Möglichkeit, jeweils nur ein Cyberwallet abzurechnen. | 6.1.2.0 | ||
Möglichkeit, bei der Beantragung eines Betreiberwechsels über den Kiosk nur die Mitgliedschaften von der gescannten Karte anzuzeigen. | 6.1.2.1 | ||
CD-43863 | Möglichkeit, einen Filter in der Mitgliederübersicht zu verwenden, um gültige, ungültige oder alle Mitgliedschaften anzuzeigen. | 6.1.2.0 | |
Im Ablauf der Mitgliedschaftserneuerung kann nun konfiguriert werden, ob Komponentenartikel angezeigt oder ausgeblendet werden sollen, wenn der Hauptartikel ebenfalls eine Mitgliedschaft ist. | 6.1.2.0 | ||
Bebarmatic-Implementierung: Angepasster Text aus mehreren Bildschirmelementen. | 6.1.2.1 | ||
Incert-Gutscheine: Eingesetzte Einschränkung für Pauschalgutscheine, bei denen der Gutschein nur zur Einlösung des gesamten Betrags verwendet werden kann. | 6.1.2.0; 6.1.1.1 |
Schnittstellen-Framework
Kundenticket | Beschreibung | Version | Interne Referenz |
|---|---|---|---|
Verbesserung des Plugins ProfitStockMutationsExport. | 8.1.0.1; 8.1.1.X; 8.1.2.0 | ||
Import von Gewinndaten: neues Plugin, das die Synchronisation zwischen den Daten von AFAS Profit und Recreatex ermöglicht. | 8.1.2.0 | ||
Plugin BrControlsExport: "RegelaarNr" aus der Kopfzeile in das Objekt "Reservations" verschoben. | 8.0.1.1; 8.0.2.1; 8.1.0.1; 8.1.2.0; 8.1.1.1 | ||
CD-72903 | TradeFlow (Enviso): Es wurde ein neuer Parameter hinzugefügt, um die für Enviso-Gruppenbesuche konfigurierten Servicekosten mit Recreatex zu synchronisieren und sie auf einem bestimmten Kostenartikel zu registrieren. | 8.1.0.1; 8.1.1.1; 8.2.0.0; 8.1.2.1 |
Fehlerbehebung
Recreatex
Buchungen | |||
|---|---|---|---|
Kundenticket | Beschreibung | Version | Interne Referenz |
CD-79506; CD-51992 | Buchungen werden aufgrund der MFA-Richtlinie (Multi-Faktor-Authentifizierung) nicht in die Office 365-Agenda exportiert. | 8.1.2.0 BETA; 7.7.0.11; 8.1.0.5; 8.0.0.9; 8.0.2.3; 8.0.1.8; 8.1.1.1 | |
In der Registerkarte Mitarbeiter einer neuen Buchung oder einer Buchungsreihe kann kein neuer Mitarbeiter angelegt werden. | 8.1.2.0 BETA; 7.7.0.11; 8.1.0.5; 8.0.0.9; 8.0.2.3; 8.0.1.8; 8.1.1.1 | ||
Die Filterung für alle Buchungsreihen von 1 Kunden für 1 Infrastruktur dauert zu lange (ca. 4 Minuten). | 8.1.2.0 BETA | ||
Das Filtern nach allen Buchungssätzen von einem Kunden für eine Infrastruktur führt dazu, dass die Abfrage hängen bleibt. | 8.1.2.0 BETA; 8.1.0.5; 8.1.1.2 | ||
Die Auswahl des Saisonplanungsstatus auf dem Bildschirmbild "Buchungsreihe kopieren" ist fälschlicherweise deaktiviert. | 8.1.2.0 BETA; 8.1.0.5; 8.1.1.2 | ||
Crystal-Berichte | |||
Kundenticket | Beschreibung | Version | Interne Referenz |
Das Währungssymbol auf den in Recreatex erstellten Berichten entspricht nicht den regionalen Einstellungen, wenn die Sprache des Benutzers auf en-IE eingestellt ist. | 8.1.2.0 BETA; 7.7.0.11; 8.1.0.5; 8.0.0.9; 8.0.2.3; 8.0.1.8; 8.1.1.1 | ||
Kulturelle Datenbanken | |||
Kundenticket | Beschreibung | Version | Interne Referenz |
CD-80796 | Fehler beim Aktualisieren der Buchungs-URL beim Exportieren einer allgemeinen Aktivität in UiTdatabank. | 8.1.2.0 BETA; 7.7.0.X MP; 8.0.0.X MP; 8.0.1.X MP; 8.1.1.X MP | |
Datenbank | |||
Kundenticket | Beschreibung | Version | Interne Referenz |
Die einfache Auswahlabfrage PosSalesLine nach ID verursacht Probleme. | 8.1.2.0 BETA; 7.6.2.X; 7.7.0.11; 8.1.0.5; 8.0.0.9; 8.0.2.3; 8.0.1.8; 8.1.1.1 | ||
Fehler beim Erstellen einer neuen VIEWS-DB mit dem Serverinstallationsprogramm. | 8.1.2.0 BETA; 8.1.1.1 | ||
Fehlender Parameter beim Aufruf der Funktion [fnExpositionsGetMinPrice]. | 8.1.2.0 BETA; 8.1.1.0 | ||
pReservationsGetSeriesHeadersByDate – langlaufende Abfrage. | 8.1.2.0 BETA | ||
Leistungsverbesserungen bei SP: pReservationPlacesGetListByInfrastructureAndPeriod. | 8.1.2.0 BETA | ||
Optimierung der von der API verwendeten Sql-Ressourcendatei "ListExpositionPeriods.sql". | 8.1.2.0 BETA | ||
Leistungsverbesserungen bei SP: pSubFilesGetListByFileActivitySelectionAndDate. | 8.1.2.0 BETA | ||
Leistungsoptimierung für die Funktion dbo.fnOrganisedVisitIsOverbooked. | 8.1.2.0 BETA | ||
Leistungsoptimierung der WSDL-Sql-Ressourcen-Datei GetPersonLLVInfoByLessonGroup. | 8.1.2.0 BETA | ||
Leistungsverbesserungen bei SP: pSalesHeadersGetListOrderNumber. | 8.1.2.0 BETA | ||
Leistungsoptimierung auf SP: pReportInvoiceReservations, verwendet zum Drucken von Rechnungen. | 8.1.2.0 BETA | ||
Leistungsoptimierung bei SP: pSubscriptionsGetListByOrganisedVisitPriceGroupForCancel. | 8.1.2.0 BETA | ||
Leistungsoptimierung der WSDL-Sql-Ressourcen-Datei FindReservationsOverviewByDay.sql. | 8.1.2.0 BETA | ||
Falsche Sortierung bei bestimmten Feldern in der Datenbank. | 8.1.2.1 | ||
Ausstellungen | |||
Kundenticket | Beschreibung | Version | Interne Referenz |
Das Löschen einer mit einem POS verknüpften Kombiausstellung führt zu einem Fehler. | 8.1.2.0 BETA; 8.1.1.2 | ||
Der Verkauf einer Kombiausstellung, die keine Ausstellungen enthält, führt zu einer Ausnahme. | 8.1.2.0 BETA; 8.1.1.2 | ||
CD-60464 | Wenn sich eine Ausstellung über mehrere Tage erstreckt, wird nur der erste Tag des Zeitfensters im Kalender angezeigt. | 8.1.2.0 BETA | |
CD-80752 | Beim Entfernen einer schwebenden Ausstellung aus dem Warenkorb wird die damit verbundene Besuchsbuchung nicht gelöscht. | 8.1.2.0 BETA; 7.6.2.X MP; 7.7.0.X MP; 8.0.0.X MP; 8.0.1.X MP; 8.0.2.X MP; 8.1.0.X MP; 8.1.1.X MP | |
Dateien | |||
Kundenticket | Beschreibung | Version | Interne Referenz |
CD-82231 | Die niederländische Übersetzung für das neue Feld "Beschreibung" im Dateiassistenten fehlt. | 8.1.2.0 BETA | |
An der Theke bezahlte Buchungen von Einrichtungen werden bei der Rechnungsstellung im Backoffice nicht berücksichtigt. | 8.1.2.0 BETA; 8.0.2.X MP; 8.1.0.X MP; 8.1.1.X MP | ||
Finanzexport | |||
Kundenticket | Beschreibung | Version | Interne Referenz |
SyDelSoftService.Plugin.ProfitExport (Verkaufsexport nach AFAS): Einige Schichten werden mehrfach exportiert. | 8.1.0.6; 8.1.1.3; 8.1.2.1 | ||
Steuerbescheinigungen | |||
Kundenticket | Beschreibung | Version | Interne Referenz |
Export von Steuerbescheinigungen (Module Kursmanagement, Registrierungen und Kinderbetreuung): die Funktion gibt einen Laufzeitfehler, wenn der Dateiname ungültige Zeichen enthält. | 8.1.2.0 BETA; 8.1.1.1 | ||
Kursmanagement: Wenn ein Duplikat gedruckt wird, zeigt das Einkommensjahr auf dem Dokument den Wert des Einkommensjahres an, der aktuell in der Registerkarte Original ausgewählt ist. | 8.1.2.0 BETA; 8.1.1.3 | ||
Kursmanagement: Keine Bereichinformation auf der Steuerbescheinigung, wenn eine Unterrichtsgruppe keinen Bereich hat. | 8.1.2.0 BETA; 8.1.1.3; 8.1.2.X | ||
Registrierungen: Doppelte Steuerbescheinigung für einen anderen Bereich als der aktuelle Bereich, zeigt den aktuellen Bereich. | 8.1.2.0 BETA; 8.1.1.3; 8.1.2.X | ||
CD-86191 | Kursmanagement: Der auf den Bescheinigungen aufgedruckte Zeitraum (von/bis) ist für alle Bescheinigungen in der Auswahl gleich. | 8.1.2.0 BETA; 8.1.1.3 | |
CD-84279 | Die Unternehmensnummer erscheint nicht auf der Steuerbescheinigung, obwohl sie in SydAdmin eingegeben wurde. | 8.1.2.0 BETA; 8.1.1.1 | |
CD-86194 | Kursmanagement: Das Format des Geburtsdatums auf der Steuerbescheinigung ist falsch. | 8.1.2.0 BETA; 8.1.1.3; 8.1.2.X | |
CD-86088 | Kursmanagement: Im Bericht über die Steuerbescheinigung ist das Feld Bereichsname nicht groß genug, um den Namen vollständig anzuzeigen. | 8.1.2.0 BETA; 8.1.1.3 | |
CD-86011 | Kinderbetreuung: Auf der Steuerbescheinigung werden die von/bis Daten mit einer Stundenanzeige von 0:00:00 angezeigt. | 8.1.2.0 BETA; 8.1.1.3 | |
CD-86008 | Steuerbescheinigungen für Kinderbetreuung und Kursmanagement zeigen nicht die Informationen zum Zertifizierer an. | 8.1.2.0 BETA; 8.1.1.3; 8.1.2.X | |
CD-84310 | Registrierungen: Beim Druck von Steuerbescheinigungen ist das Anfangs- und Enddatum sowie das Jahr der Ausgaben nicht korrekt. | 8.1.2.0 BETA; 8.1.1.3 | |
CD-82457 | Fehlende niederländische Übersetzung für den Parameterteil der Exportfunktion für Steuerbescheinigungen in den Modulen Kinderbetreuung, Kursmanagement und Registrierungen. | 8.1.2.0 BETA; 8.1.1.3 | |
Allgemeines | |||
Kundenticket | Beschreibung | Version | Interne Referenz |
Die Validierung der E-Mail-Adresse auf der Kundenkarte und im Bildschirm "Ansprechpartner ändern" ist nicht ausreichend. | 8.1.2.0 BETA; 8.1.0.5; 8.0.0.9; 8.1.1.2 | ||
Mitgliedschaft | |||
Kundenticket | Beschreibung | Version | Interne Referenz |
CD-81161 | In der Visualisierung der Mitgliedschaftsprotokollierung kann nicht nach Points of Sale gefiltert werden. | 8.1.2.0 BETA; 8.1.0.4; 8.0.2.3; 8.0.1.7; 8.1.1.1 | |
Es ist möglich, eine Mitgliedschaft mit einer Gültigkeitsdauer zu speichern, bei der das Enddatum vor dem Anfangsdatum liegt. | 8.1.2.0 BETA | ||
POS | |||
Kundenticket | Beschreibung | Version | Interne Referenz |
CD-85366 | Kunden ohne aktive UiTPAS-Lizenz können Änderungen an den POS-Parametern nicht speichern, da ein Fehler in Bezug auf nicht ausgefüllte UiTPAS-bezogene Pflichtfelder auftritt. | 8.1.2.0 BETA; 8.0.2.X; 8.1.0.6; 8.1.1.3 | |
Fehler beim Verkauf einer Mitgliedschaft, die einem anderen Bereich zugeordnet ist als der Cyberwallet-Artikel, der mit der Mitgliedschaft verknüpft ist. | 8.1.2.0 BETA; 8.1.1.0; 8.1.0.5; 8.0.0.9; 8.0.2.3; 8.0.1.8 | ||
CD-39242 | Das GenerateDayReport-Plugin erstellt nicht immer Verkäufe mit einem Gesamtbetrag von Null. | 8.1.2.0 BETA | |
Wenn zusätzliche Rabatte während des Verkaufsablaufs am POS gewährt werden, wird der Incert-Gutschein nicht registriert. | 8.1.2.0 BETA; 8.1.1.3 | ||
Incert: Die Handhabung der Änderungen in der Menge der Artikel im Warenkorb, nachdem ein Gutscheinrabatt angewendet wurde, ist nicht mit dem Kiosk und dem Webshop abgestimmt. | 8.1.2.0 BETA; 8.1.1.1 | ||
Buchungen: Im Buchungsassistenten sind der Ort und die Beschreibung nicht ausgefüllt und der Preis ist 0. | 8.1.2.0 BETA; 8.1.1.0 | ||
Ticketing: Es ist nicht möglich, eine Ticketing-Mitgliedschaft am POS zu verkaufen. | 8.2.0.0; 8.1.1.3; 8.1.2.1 | ||
Die Rückerstattung eines Tabellenverkaufs erzeugt einen Laufzeitfehler. | 8.1.2.0 BETA; 8.1.1.0 | ||
Fehler in der Kassenschublade der Protokollierung. | 8.1.2.0 BETA; 8.1.0.5; 8.0.2.3; 8.1.1.2 | ||
CD-77627 | Theke-Plugins, die geladen, aber nicht für den aktuellen POS konfiguriert sind, erzeugen Laufzeitfehler. | 8.1.2.0 BETA; 8.1.0.X MP; 8.1.1.X MP | |
Das Anklicken der Funktion "Aktuelle Besucher" auf dem POS-Bildschirm führt zu Fehlern in der Protokollierung. | 8.1.2.0 BETA; 8.1.0.5; 8.0.0.9; 8.0.2.3; 8.0.1.8; 8.1.1.2 | ||
Das Anklicken der Funktion "Besucher heute" auf dem POS-Bildschirm führt zu Fehlern in der Protokollierung. | 8.1.2.0 BETA; 8.1.0.5; 8.0.0.9; 8.0.2.3; 8.0.1.8; 8.1.1.2 | ||
Der RKSV-Nullbeleg wird fälschlicherweise zum Datum des 1. Nullbelegs + 1 Monat anstatt zum Datum des 1. Verkaufs eines jeden Monats erstellt. | 7.7.0.X; 8.0.0.X; 8.0.1.X; 8.0.2.X; 8.1.0.6; 8.1.1.3; 8.1.2.1 | ||
QR-Bestell-App | |||
Kundenticket | Beschreibung | Version | Interne Referenz |
CD-86526 | Ein fester Rabatt auf den Gesamtbetrag sieht in der Bestellübersicht korrekt aus, aber auf dem Beleg wird der Rabatt nur auf den Hauptartikel und nicht auf die bezahlten Optionen und Extras angewendet. | 8.1.2.0 BETA; 7.6.2.X MP; 7.7.0.X MP; 8.0.0.X MP; 8.0.1.X; 8.0.2.X MP; 8.1.0.X MP; 8.1.1.X MP | |
Registrierungen | |||
Kundenticket | Beschreibung | Version | Interne Referenz |
Die Suche nach Aktivitäten dauert zu lange. | 8.1.2.0 BETA; 8.1.1.0 | ||
Vermietung | |||
Kundenticket | Beschreibung | Version | Interne Referenz |
Wenn die Option zum Aufteilen einer Vorauszahlung nach Mehrwertsteuersatz aktiviert ist und der gesamte Mietauftrag abgerechnet wird, wird die Vorauszahlung im Verkauf korrekt abgezogen, aber in der Zahlung wird der Vorausbetrag fälschlicherweise zur Gesamtsumme hinzugefügt statt abgezogen. | 8.2.0.0; 8.1.2.1 | ||
Berichterstattung | |||
Kundenticket | Beschreibung | Version | Interne Referenz |
Die Visualisierung „Verkäufe pro Artikel“ funktioniert nicht, wenn sich die regionalen Einstellungen des Benutzers von den in Colo konfigurierten regionalen Einstellungen unterscheiden. | 8.1.2.0 BETA; 7.7.0.11; 8.1.0.5; 8.0.0.9; 8.0.2.3; 8.0.1.8; 8.1.1.1 | ||
Verkäufe | |||
Kundenticket | Beschreibung | Version | Interne Referenz |
CD-81476; CD-80713 | Der QR-Code für die POM-Zahlung fehlt auf Rechnungen von Kunden, die mehrere E-Mail-Adressen auf der Kundenkarte angegeben haben. | 8.1.2.0 BETA; 7.7.0.11; 8.1.0.5; 8.0.0.9; 8.0.2.3; 8.0.1.8; 8.1.1.1 | |
CD-82644 | Wenn die exportierte Rechnung keine Mehrwertsteuernummer hat (der Kunde hat keine Mehrwertsteuernummer auf der Adresskarte eingetragen), trägt Mercurius Finanzexport fälschlicherweise den Wert 'tweedeDerdeVKBONummer' als Mehrwertsteuernummer in die Exportdatei ein. | 8.1.2.0 BETA; 8.1.0.5; 8.1.1.2 | |
CD-85480 | Lastschrift: Mehrere Thekeneinträge für mehrere Inkassozeiträume auf dem Vertrag, die über den POS bezahlt werden, werden nicht korrekt verarbeitet. | 7.7.0.X; 8.0.0.X; 8.0.1.X; 8.0.2.X; 8.1.0.6; 8.1.1.3; 8.1.2.1 | |
Die Funktion zur direkten Rechnungsstellung erzeugt manchmal keine Rechnung. | 8.1.2.0 BETA; 7.7.0.X; 8.0.0.X; 8.0.1.X; 8.0.2.X; 8.1.0.6; 8.1.1.3 | ||
Beim Versand einer Direktrechnung am POS über den Standardkunden wird die am POS eingegebene E-Mail-Adresse auf dem Standardkunden und nicht im Verkaufskopf gespeichert. | 8.1.2.0 BETA; 8.1.0.5; 8.0.2.3; 8.1.1.1 | ||
CD-80975 | Das DoCashInvoice-Plugin schlägt mit dem Fehler "zu viele Argumente angegeben" fehl. | 8.0.0.X; 8.0.1.X; 8.0.2.X; 8.1.1.3; 8.1.2.1 | |
CD-78938 | Wenn man versucht, Rechnungen mit der Option "Nur Vorschüsse" zu erstellen, werden keine Verkaufszeilen angezeigt. | 8.2.0.0; 8.1.0.6; 8.1.1.3; 8.1.2.2 | |
CD-84837 | Für Recreatex-Verkäufe und für Verkäufe aus dem Fremdsystem, die über das ZVS-Plugin übertragen werden, muss ein Cyberwallet separat abgerechnet werden. | 8.1.2.0 BETA; 7.7.0.11; 8.1.0.5; 8.0.0.9; 8.0.2.3; 8.0.1.8; 8.1.1.1 | |
RKSV: Dokumente haben den falschen Dokumententyp, wenn sie im Backoffice oder über API (mPOS) erstellt werden. | 7.7.0.X; 8.0.0.X; 8.0.1.X; 8.0.2.X; 8.1.0.6; 8.1.1.3; 8.1.2.1 | ||
Selbstbedienungskiosk | |||
Kundenticket | Beschreibung | Version | Interne Referenz |
Die Einlösung des Incert-Wertgutscheins erfolgt durch Klicken auf "Einlösen" im Incert-Gutscheindialog. | 8.1.2.0 BETA; 8.1.1.1 | ||
Es ist nicht möglich, Kombiausstellungstickets am Kiosk zu kaufen, da die Preise nicht geladen sind. | 8.1.2.0 BETA; 8.1.1.0 | ||
CD-60389 | Der Verkauf von zusammengesetzten Mitgliedschaftsartikeln in Kombination mit der Ausgabe von Armbändern oder Karten funktioniert am Kiosk nicht. | 7.7.0.X MP; 8.0.0.X MP; 8.0.1.X MP; 8.0.2.X MP; 8.1.0.X MP; 8.1.1.X MP; 8.1.2.1 | |
Die Abrechnung mehrerer temporärer Cyberwallets am Kiosk führt zu einer Ausnahme. | 8.0.1.X; 8.0.2.X; 8.1.0.6; 8.1.1.3; 8.1.2.1 | ||
Software-Schnittstellen und Integrationen | |||
Kundenticket | Beschreibung | Version | Interne Referenz |
Incert: Wenn ein Gutschein im Zahlungsvorgang verwendet wird, bei dem der Gesamtbetrag den Betrag des Gutscheins übersteigt, wird der Gutschein nicht registriert und der gesamte Betrag wird auf der Zahlungsmethode registriert, mit welcher der Rest des Gesamtbetrags bezahlt wurde. | 8.1.2.0 BETA; 8.1.1.3 | ||
Webshop | |||
Kundenticket | Beschreibung | Version | Interne Referenz |
CD-81054 | Tickets: Gesperrte Veranstaltungsoptionen sind im Webshop weiterhin sichtbar und können in den Warenkorb gelegt werden, ohne dass der Preis der Option zum Gesamtpreis hinzukommt. | 8.1.2.0 BETA; 7.6.2.X; 8.1.1.0; 7.7.0.11; 8.1.0.4; 8.0.0.9; 8.0.2.3; 8.0.1.7 | |
CD-84261 | Unterricht: Es ist nicht möglich, online eine Nachholstunde zu buchen, da sie voll zu sein scheint. | 8.1.2.0 BETA; 7.7.0.X; 7.7.0.X MP; 8.0.0.X MP; 8.0.1.X MP; 8.0.1.X; 8.0.2.X; 8.0.2.X MP; 8.1.0.6; 8.1.0.X MP; 8.1.1.3; 8.1.1.X MP; 8.1.2.1; 8.1.2.X MP | |
CD-80723 | Mietartikel, die in einem Szenario enthalten sind, werden im Webshop nicht angezeigt. | 8.1.2.0 BETA; 8.1.1.0; 8.1.0.5; 8.0.2.3; 8.0.1.7 | |
CD-81721 | Im Webshop wird das Enddatum des eingestellten Artikelpreises nicht korrekt berücksichtigt. | 8.1.2.0 BETA; 7.6.2.X MP; 7.7.0.11; 8.1.0.5; 8.0.0.9; 8.0.2.3; 8.0.1.8; 8.1.1.2 | |
CD-46808 | Beim Kauf einer Unterrichtsgruppenmitgliedschaft im Webshop wird das Mindestalter der Unterrichtsgruppe nicht überprüft. | 8.1.2.0 BETA; 7.7.0.X MP; 8.0.0.X MP; 8.0.1.X MP; 8.0.2.X MP; 8.1.0.X MP; 8.1.1.X MP | |
Ingenico Direct: Bei der Auswahl von 2 oder mehr Mietartikeln führt eine Zahlung mit Ingenico Direct zu einem Fehler. | 8.1.2.0 BETA | ||
WSDL
Zulassungs-App | |||
|---|---|---|---|
Kundenticket | Beschreibung | Version | Interne Referenz |
CD-77066 | Beim Versuch, eine Mitgliedschaft über die Zulassungs-App zu entwerten, dauert der Aufruf zu lange. | 8.1.2.0 BETA; 7.6.2.X; 7.7.0.11; 8.1.0.5; 8.0.0.9; 8.0.2.3; 8.0.1.8; 8.1.1.1 | |
CD-84977 | Das Scannen mit der Zulassungs-App dauert zu lange. | 8.1.2.0 BETA; 8.1.0.X MP; 8.1.1.X MP | |
Dokumentendienst | |||
Kundenticket | Beschreibung | Version | Interne Referenz |
CD-83989 | GiftCertificate-Dokument: Description und TicketDescription verwenden nur die Artikelbeschreibung und nicht die für den Artikel konfigurierten Übersetzungen. | 8.1.2.0 BETA; 7.6.2.X MP; 7.7.0.11; 8.1.0.5; 8.0.0.9; 8.0.2.3; 8.0.1.8; 8.1.1.2 | |
mPOS | |||
Kundenticket | Beschreibung | Version | Interne Referenz |
Zugangskarten werden manchmal nicht gedruckt. | 8.1.2.0 BETA; 8.1.1.X MP | ||
QR-Bestell-App | |||
Kundenticket | Beschreibung | Version | Interne Referenz |
CD-86526 | Prozentuale Rabatte, die auf eine komplette Transaktion angewendet werden, werden nicht korrekt berechnet, wenn sich Artikel mit bezahlten Optionen oder Extras im Warenkorb befinden. | 7.7.0.X MP; 8.0.0.X MP; 8.0.1.X; 8.0.2.X MP; 8.1.0.X MP; 8.1.1.X MP; 8.1.2.1 | |
CD-84342 | Die QR-Bestell-App zeigt alle Preise mal 100. | 8.1.2.0 BETA; 8.1.1.1 | |
Selbstbedienungskiosk | |||
Kundenticket | Beschreibung | Version | Interne Referenz |
Bebarmatic: Anstatt eine volle Stunde zu berechnen, wird der Preis für eine nicht beendete Stunde exakt oder als Prozentsatz des Stundensatzes berechnet. | 8.0.2.X; 8.1.0.6; 8.1.1.3; 8.1.2.1 | ||
FindVendingMachineBenefits: Das Abrufen aller Vorteile für eine bestimmte PersonCard dauert zu lange. | 8.1.2.0 BETA; 8.2.0.0; 7.7.0.X MP; 8.0.0.X MP; 8.0.1.X MP; 8.0.2.X MP; 8.1.0.X MP; 8.1.1.X MP | ||
Webshop | |||
Kundenticket | Beschreibung | Version | Interne Referenz |
CD-84203 | Buchungen: Wenn die Einstellung "Max. Buchungen" auf 1 gesetzt ist, ist es nur möglich, eine Aktivität für diesen Tag einmal zu buchen, auch wenn die vorherige Buchung für diese Aktivität bereits abgeschlossen ist. | 8.1.2.0 BETA; 8.0.2.X; 8.1.0.6; 8.1.1.3 | |
Wenn das Aufladen eines Cyberwallets fehlschlägt, wird eine falsche Meldung angezeigt. | 8.1.2.0 BETA; 7.7.0.X MP; 8.0.0.X MP; 8.0.1.X MP; 8.0.2.X MP; 8.1.0.X MP; 8.1.1.X MP | ||
Webshop
Buchungen | |||
|---|---|---|---|
Kundenticket | Beschreibung | Version | Interne Referenz |
Eine Schnellbuchung kann nicht erstellt werden. | 6.1.2.0 | ||
CD-81481 | Die Namen der Orte in der Übersicht sind nicht vollständig lesbar, wenn der Text zu lang ist. | 6.1.2.0 | |
Die Schnellbuchungssuchfunktion funktioniert nicht mehr. | 6.1.2.0 | ||
Saisonplanung: Die Wochentage im Muster werden nicht übersetzt. | 6.1.2.0; 6.1.0.X MP; 6.1.1.X MP | ||
Saisonplanung: Fehlende Übersetzungen für NL/EN/FR. | 6.1.2.0; 6.1.0.4; 6.1.1.2 | ||
Enviso Pay | |||
Kundenticket | Beschreibung | Version | Interne Referenz |
CD-81223 | Die Zahlung wird automatisch zurückerstattet, nachdem die Tickets an den Kunden gesendet wurden und der Verkauf in Recreatex erfasst wurde. | 6.1.1.0; 6.1.2.0; 6.1.0.4; 6.0.2.4; 6.0.1.6 | |
CD-87330; CD-81223 | Die Zahlung wird automatisch zurückerstattet, nachdem die Tickets an den Kunden gesendet wurden und der Verkauf in Recreatex erfasst wurde. | 6.1.2.0; 6.0.2.X; 6.1.0.5; 6.1.1.3; 6.0.1.X | |
Ausstellungen | |||
Kundenticket | Beschreibung | Version | Interne Referenz |
CD-82384 | Der Kauf eines Ausstellungsbesuchs über UiTPAS ist nicht möglich, da die Funktion "Nach Namen fragen" nicht mehr funktioniert. | 6.1.2.0; 5.7.0.9; 6.1.0.4; 6.0.0.7; 6.0.2.4; 6.0.1.6; 6.1.1.1 | |
Die Auswahl der Mitgliedschaft in Ausstellungen funktioniert nicht mehr. | 6.1.1.0; 6.1.2.0; 5.7.0.9; 6.1.0.4; 6.0.0.7; 6.0.2.4; 6.0.1.7 | ||
CD-86961 | Meine Ausstellungsseite in Geschichte und Übersichten lädt sehr langsam. | 6.2.0.0; 6.1.2.1 | |
CD-82751 | Bei der Buchung eines Ausstellungsbesuchs mit der Option "Später bezahlen" und anschließender Zahlung über Meine Ausstellungen wird ein bei der Buchung eingegebener Kommentar nach der tatsächlichen Zahlung entfernt. | 6.1.2.0; 5.7.0.X MP; 6.0.0.X MP; 6.0.2.X MP; 6.1.0.X MP; 6.1.1.X MP; 6.0.1.X MP | |
Allgemeines | |||
Kundenticket | Beschreibung | Version | Interne Referenz |
CD-49838 | CSS: Auf der Bestätigungsseite fällt das Element #DesignTester in den gp_content-Block, anstatt untereinander positioniert zu werden. | 6.1.2.0 | |
CD-78529 | E-Mails mit HTML-Formatierung, die aus dem Webshop verschickt werden, enthalten zu viele sichtbare Ränder. | 6.1.2.0 | |
Geschichte und Übersichten | |||
Kundenticket | Beschreibung | Version | Interne Referenz |
CD-81976 | Meine gemieteten Artikel: Mehrere Bezeichnungen auf dem Bildschirm werden nicht übersetzt. | 5.6.2.X MP; 6.1.2.0; 5.7.0.9; 6.1.0.4; 6.0.0.7; 6.0.2.4; 6.1.1.2; 6.0.1.7 | |
Ingenico Direct | |||
Kundenticket | Beschreibung | Version | Interne Referenz |
CD-81028 | Ingenico Direct-Zahlungen werden nicht immer verarbeitet. | 6.1.1.0; 6.1.2.0; 6.1.0.4; 6.0.2.4; 6.0.1.6 | |
Bei der Auswahl von 2 oder mehr Mietartikeln führt eine Zahlung mit Ingenico Direct zu einem Fehler. | 6.1.2.0 | ||
CD-80272 | Bei der Auswahl von 2 oder mehr Mietartikeln führt eine Zahlung mit Ingenico Direct zu einem Fehler. | 6.1.1.0; 6.1.2.0; 6.1.0.4; 6.0.2.4; 6.0.1.6 | |
Manager | |||
Kundenticket | Beschreibung | Version | Interne Referenz |
Die Manageranmeldeseite zeigt die Hauptmenüleiste an, auch wenn der Benutzer nicht angemeldet ist. | 6.1.2.0; 5.7.0.X MP; 6.0.0.X MP; 6.0.2.X MP; 6.1.0.X MP; 6.1.1.X MP; 6.0.1.X MP | ||
Die Bezeichnung der Einstellung "Incert Active" ist falsch übersetzt. | 6.1.2.0; 6.1.1.1 | ||
Die Manageranwendung erzwingt keine Passwortrichtlinie bei der Erstellung des Admin (Manager)-Passworts. | 6.1.2.0 | ||
Mitgliedschaft | |||
Kundenticket | Beschreibung | Version | Interne Referenz |
Es ist nicht möglich, eine Unterrichtsgruppe auszuwählen, wenn nur eine Unterrichtsgruppe für die Mitgliedschaft verfügbar ist. | 6.1.2.0 | ||
CD-49489 | Wenn Sie eine Mitgliedschaft verkaufen, die mit einem Artikel mit Zusatzkosten verknüpft ist, wird ein Rabattcode nicht auf den Artikel mit Zusatzkosten angewendet. | 6.1.2.0 | |
Vermietung | |||
Kundenticket | Beschreibung | Version | Interne Referenz |
CD-84385 | Die erhöhte Bildgröße im Detailbild-Popup von Mietartikeln wird nur auf das erste Bild angewendet. | 6.1.2.0; 6.1.1.2 | |
Sitzplatzticketing | |||
Kundenticket | Beschreibung | Version | Interne Referenz |
CD-85891 | Die Registerkarte "Zu zahlen" wird in "Meine Ausstellungen" (Geschichte und Übersichten) nicht übersetzt, wenn die Ticketing-Lizenz nicht aktiv ist. | 5.6.2.X MP; 6.1.2.0; 5.7.0.X MP; 6.0.0.X MP; 6.0.2.X MP; 6.1.0.X MP; 6.1.1.X MP; 6.0.1.X MP | |
Selbstbedienungskiosk | |||
Kundenticket | Beschreibung | Version | Interne Referenz |
Der Kioskwarenkorbsablauf lässt eine negative Gesamtsumme zu, wenn ein Gutscheinrabatt angewendet wird und der Inhalt des Warenkorbs anschließend auf einen Wert reduziert wird, der unter dem Rabatt liegt. | 6.1.2.0; 6.1.1.1 | ||
Warenkorb | |||
Kundenticket | Beschreibung | Version | Interne Referenz |
CD-66518; CD-76811 | Wenn die Zahlung in Enviso Pay abgebrochen wird, wird der Warenkorb geleert. | 6.1.1.0; 6.1.2.0; 6.1.0.4; 6.0.2.4; 6.0.1.6 | |
CD-82121 | Beim Kauf eines Ausstellungsbesuches und der Eingabe einer falschen Kreditkartennummer bei der Bezahlung mit Enviso Pay wird der Kunde mit einer Fehlermeldung und einem leeren Warenkorb zum Webshop zurückgeführt, die schwebende Ausstellung bleibt aber im System. | 6.1.1.0; 6.1.2.0; 6.1.0.4; 6.0.2.4; 6.0.1.6 | |
Der Gesamtbetrag hat ein unnötiges Leerzeichen vor dem Komma. | 5.6.2.X MP; 6.1.2.0; 5.7.0.9; 6.1.0.4; 6.0.0.7; 6.0.2.4; 6.1.1.2; 6.0.1.7 | ||
Tickets | |||
Kundenticket | Beschreibung | Version | Interne Referenz |
CD-87468 | Fehler beim Öffnen einer Ticketing-Veranstaltung mit einem Hallenplan. | 6.2.0.0; 6.1.1.3; 6.1.2.1 | |
Der Hallenplan wird nach dem Refactoring nicht richtig dargestellt, was zu einem Fehler führt. | 6.2.0.0; 6.1.1.3; 6.1.2.1 | ||
Selbstbedienungskiosk
Kundenticket | Beschreibung | Version | Interne Referenz |
|---|---|---|---|
CD-79479 | Nach dem Hochladen des Kopierguthabens auf die A-Karte und dem Ausführen der Zahlung wird ein Popup-Fenster angezeigt, das besagt, dass der aktuelle Betrag auf der Karte 0,00 € beträgt. | 6.1.2.0; 6.0.1.X MP; 6.0.2.X MP; 6.1.0.X MP; 6.1.1.X MP | |
CD-81600 | Wenn ein Kunde mit einem seriell angeschlossenen Gerät am Kiosk bezahlt, ist der Betrag oder die vom Zahlungsterminal gesendete/empfangene OGM nicht sichtbar. | 6.1.2.0; 6.1.0.4; 6.0.2.4; 6.1.1.2 | |
Module (Bebarmatic, Cyberwallet, Sorteerstraatjes): Der Scan-Dialog bleibt nach dem Schließen des Kioskmanagers geöffnet. | 6.1.1.X MP; 6.1.2.1 | ||
Das Einscannen einer Karte mit Mitgliedschaft im Vorteilenablauf funktioniert nicht korrekt. | 6.1.2.0; 5.7.0.X MP; 6.0.0.X MP; 6.0.1.X MP; 6.0.2.X MP; 6.1.0.X MP; 6.1.1.X MP | ||
Incert: Die Gutscheininformationen werden nicht korrekt angezeigt (überlappender Text, nicht lesbare Zeichen). | 6.1.2.0; 6.1.1.1 | ||
Die Einlösung des Incert-Wertgutscheins erfolgt durch Klicken auf "Einlösen" im Incert-Gutscheindialog. | 6.1.2.0; 6.1.1.1 | ||
CD-79441; CD-56648 | Zwei Verkäufe (einschließlich verschiedener Zahlungsmethoden) werden auf einem Beleg falsch gedruckt. | 5.6.2.X MP; 6.1.2.0; 5.7.0.X MP; 6.0.0.X MP; 6.0.1.X MP; 6.0.2.X MP; 6.1.0.X MP; 6.1.1.X MP | |
Eine Ausnahme in PrintRcxTickets kann dazu führen, dass der Rest des Ablaufs nicht ausgeführt wird (z. B. Beleg drucken). | 5.6.2.X; 6.1.2.0; 6.0.0.7; 5.7.0.9; 6.1.0.4; 6.0.2.4; 6.0.1.7; 6.1.1.1 | ||
CD-78143 | Flackernder Startbildschirm und sich überlappende Bildschirmelemente auf einem Kiosk mit der Cyberwallet-Bearbeitung als einzigem Modul. | 6.0.1.X; 6.0.2.X; 6.1.0.5; 6.1.1.3; 6.1.2.1 | |
CD-77561 | Wenn Sie am Kiosk für mehrere Cyberwallets bezahlen, werden die Gebühren für die Überschreitung der Aufenthaltsdauer nur für das erste vorgelegte Cyberwallet berechnet. | 6.1.2.0; 6.1.0.4; 6.0.2.4; 6.0.1.7; 6.1.1.2 |
Web-Aufgaben
Kundenticket | Beschreibung | Version | Interne Referenz |
|---|---|---|---|
CD-48667 | Bei der Erstellung eines PDF-Dokuments mit Mitarbeiteraufgaben ist der Kommentar (Beschreibung) nicht gut formatiert. | 8.1.2.0 BETA; 7.6.2.X MP; 7.7.0.11; 8.1.0.5; 8.0.0.9; 8.0.2.3; 8.0.1.8; 8.1.1.2 |
Schnittstellen-Framework
Kundenticket | Beschreibung | Version | Interne Referenz |
|---|---|---|---|
SabeeApp: Buchungen können nicht importiert werden, wenn der Geburtstag des Gastes 0000-00-00 ist. | 8.1.0.1;8.1.1.1;8.1.2.1 | ||
Bei der Suche nach einer Buchung sollte der Kunde/Gast auf Code, Name und Info5 überprüft werden. | 8.1.0.1;8.1.1.1;8.1.2.1 |
Detaillierte Informationen
Teilvorauszahlungen nach Mehrwertsteuerart
Wir haben eine zusätzliche Möglichkeit zur Registrierung von Vorauszahlungen eingeführt, um sicherzustellen, dass die Recreatex-Anwendung mit den MwSt.-Vorschriften in verschiedenen Ländern konform ist (z. B. bevorstehende Änderungen bei der MwSt.-Behandlung von Vorauszahlungen in Frankreich).
Neben der Basisregistrierung können Sie nun über einen speziellen Artikel mit konfigurierter Mehrwertsteuerart wählen, ob Sie die Vorauszahlung in separate Beträge pro Mehrwertsteuerart aufteilen und die Mehrwertsteuerart der einzelnen Komponenten Ihrer Bestellung oder Buchung anwenden möchten.
Diese Option wurde für Recreatex-Module Buchungen, Vermietung, Ausstellungen und Dateienimplementiert. Die entsprechende Einstellung Vorauszahlung nach Mehrwertsteuersatz aufteilen finden Sie in den Vorfakturierungsparametern jedes Moduls.
Standardmäßig ist diese Einstellung deaktiviert und es wird die ursprüngliche Art der Registrierung von Vorauszahlungen angewendet.
Standardoption | Neu (Betrag pro MwSt. aufgeteilt) |
|---|---|
|
|

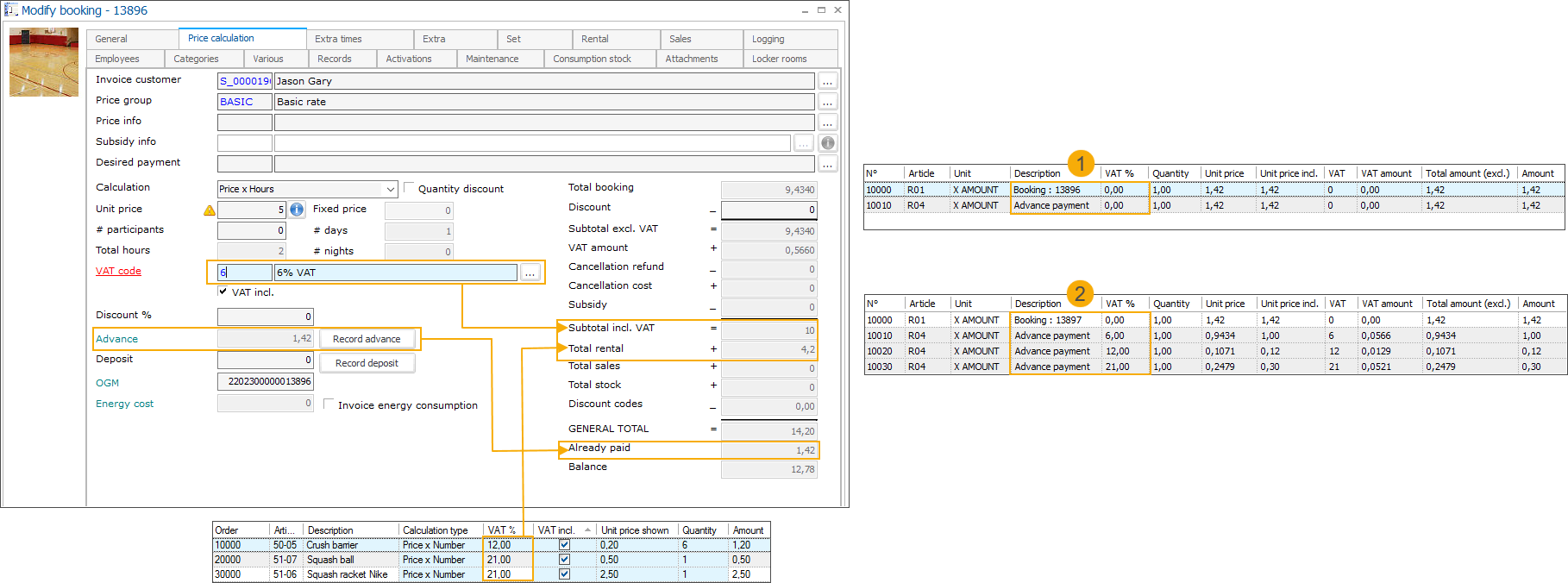
In diesem Beispiel haben wir eine Einrichtungsbuchung mit 6 % MwSt. erstellt und eine Bestellung von Mietartikeln mit 12 % und 21 % MwSt. hinzugefügt. Dann haben wir eine 10-prozentige Vorauszahlung von 1,42 Euro (von insgesamt 14,20 Euro) geleistet.
(1) Zeigt die Standardbehandlung der Vorauszahlung an, die auf dem vordefinierten Vorauszahlungsartikel mit 0 % MwSt. registriert ist, wie auf diesem Artikel konfiguriert.
(2) Zeigt die auf dem vordefinierten Vorauszahlungsartikel erfassten Verkaufszeilen an und aufgeteilt nach Verkaufssteuertyp der einzelnen Buchungskomponenten (Einrichtungbuchung, Mietartikel).
Modul: Buchungen
Um die Aufteilung der Vorauszahlungen nach Mehrwertsteuerart zu konfigurieren, gehen Sie zu Buchungen > Parameter > Registerkarte Vorfakturierung und wählen Sie "Vorauszahlung nach Mehrwertsteuersatz aufteilen".

Im Modul Buchungen wird bei der Vorauszahlung die Mehrwertsteuerart der folgenden Komponenten berücksichtigt (1):
Buchung einer oder mehrerer Einrichtungen – z. B. eines Squash-Platzes (mit 6 % MwSt.)
Verkaufsartikel (in Verbindung mit der Buchung der Einrichtung) – einfach oder zusammengesetzt: z. B. Parkticket (mit 20 % MwSt.)
Mietartikel (im Zusammenhang mit der Buchung der Einrichtung) – einfach oder zusammengesetzt: z. B. Squashschläger, Bälle, Absperrungen (mit 12 % und 21 % MwSt.)
Verbrauchsbestandsartikel – einfach oder zusammengesetzt: z. B. Getränke, die in den Räumlichkeiten konsumiert werden
In dem nachstehenden Beispiel haben wir eine Vorauszahlung von 10 % = 1,92 verbucht. (2)

In der Verkaufsübersicht wurde die Vorauszahlung in mehrere Zeilen pro Mehrwertsteuerart aufgeteilt und auf den POS-Beleg gedruckt.

Nach der Abrechnung des Restsaldos bleibt die abgezogene Vorauszahlung in der Verkaufsübersicht nach Mehrwertsteuerart aufgeteilt.

Modul: Vermietung
Um die Aufteilung der Vorauszahlungen nach Mehrwertsteuerart zu konfigurieren, gehen Sie zu Vermietung > Parameter > Registerkarte Vorfakturierung und wählen Sie "Vorauszahlung nach Mehrwertsteuersatz aufteilen".

Im Modul Vermietung berücksichtigt die Vorauszahlung die Mehrwertsteuerarten der enthaltenen Mietartikel (einfach oder zusammengesetzt).
Im folgenden Beispiel handelt es sich um einen Mietauftrag, der aus einem einfachen Artikel mit 12 % MwSt. und einem zusammengesetzten Artikel mit 2 Artikeln mit 21 % MwSt. besteht. Wir haben eine Vorauszahlung von 10 % verbucht. (1).
In der Verkaufsübersicht wurde die Vorauszahlung in 2 Zeilen pro Mehrwertsteuerart (2) aufgeteilt. Nach der Abrechnung des Restsaldos bleibt die abgezogene Vorauszahlung in der Verkaufsübersicht (3) nach Mehrwertsteuerarten aufgeteilt.

Modul: Dateien
Um die Aufteilung der Vorauszahlungen nach Mehrwertsteuerart zu konfigurieren, gehen Sie zu Dateien> Parameter > Registerkarte Allgemeines und wählen Sie "Vorauszahlung nach Mehrwertsteuersatz aufteilen".

Im Modul Dateien wird bei der Vorauszahlung die Mehrwertsteuerart der folgenden Komponenten berücksichtigt:
Verkaufsartikel – einfach oder zusammengesetzt
Dienstleistungen (ein Artikel vom Typ Dienstleistungsartikel, kann auf Dateiaktivität konfiguriert werden) - z. B. ein Leitfaden
Mietartikel – einfach oder zusammengesetzt
Buchungen
Einrichtungsbuchungen
Verkaufsartikel (verbunden mit der Buchung der Einrichtung) – einfach oder zusammengesetzt
Mietartikel (verbunden mit der Buchung der Einrichtung) – einfach oder zusammengestellt
Ticketing
Ticketing-Veranstaltungsbuchungen
Verwaltungskosten für das Ticketing
Kosten für die Ticketing-Buchung
Ticketing-Versandkosten
Ticketing-Optionen – nur einfache Artikel
Registrierungen
Aktivitätsregistrierungen
Optionen für die Registrierung von Aktivitäten – nur einfache Artikel
Ausstellungen
Preisartikel für einen Ausstellungsbesuch – einfach oder zusammengesetzt
Verkaufsartikel (in Verbindung mit dem Ausstellungsbesuch) – einfach oder zusammengestellt
Kosten für die Buchung eines Ausstellungsbesuchs
Im folgenden Beispiel handelt es sich um eine einfache Datei mit Verkaufsartikeln (mit 6 % und 21 % MwSt.) und einer Dienstleistung (mit 12 % MwSt.). Wir haben auch einen Vorschuss von 20 % = 10,55 gezahlt. (1)
In der Verkaufsübersicht wurde die Vorauszahlung in 3 Zeilen pro Mehrwertsteuerart (2) aufgeteilt. Nach der Abrechnung des Restsaldos bleibt die abgezogene Vorauszahlung in der Verkaufsübersicht (3) nach Mehrwertsteuerarten aufgeteilt.

Im Modul Dateien ist es auch möglich, die Komponenten am POS zu bezahlen.

Anmerkung
Bei der Erstattung von Vorauszahlungen am POS wird die Einstellung "Vorauszahlungen vollständig am POS erstatten" berücksichtigt. Wählen Sie unter Dateien > Parameter aus, ob Sie die gesamte Vorauszahlung am POS zurückerstatten wollen oder nur bis zum Gesamtbetrag der Artikel, die der Kunde bezahlt.
Im nächsten Beispiel haben wir uns dafür entschieden, einen Vorschuss von 20 % zu zahlen und dann die Aktenartikel am POS zu bezahlen.
Die Datei enthält wieder Verkaufsartikel (mit 6 % und 21 % MwSt.) und eine Dienstleistung (mit 12 % MwSt.). Wir haben einen Vorschuss von 20 % = 10,55 gezahlt und dann die Artikel am POS bezahlt (1). Die per MwSt. aufgeteilte Vorauszahlung wurde am POS abgezogen (2), was auch in der Verkaufsübersicht (3) berücksichtigt wurde.

Modul: Ausstellungen
Um die Aufteilung der Vorauszahlungen nach Mehrwertsteuerart zu konfigurieren, gehen Sie zu Ausstellungen > Parameter > Registerkarte Vorfakturierung und wählen Sie "Vorauszahlung nach Mehrwertsteuersatz aufteilen".

Im Rahmen des Moduls Ausstellungen wird bei der Vorauszahlung die Mehrwertsteuerart der folgenden Komponenten berücksichtigt (1):
Preisartikel für einen Ausstellungsbesuch – einfach oder zusammengesetzt
Verkaufsartikel (in Verbindung mit dem Ausstellungsbesuch) – einfach oder zusammengestellt
Kosten für die Buchung eines Ausstellungsbesuchs
Im folgenden Beispiel haben wir einen Ausstellungsbesuch gebucht, einschließlich Tickets zu 6 %, 12 % und 21 % MwSt. und einiger Verkaufsartikel zu 6 % und 21 % MwSt. Dann haben wir eine Vorauszahlung von 20 % (= 36,16) verbucht. (1)
In der Verkaufsübersicht wurde die Vorauszahlung in 3 Zeilen pro Mehrwertsteuerart (2) aufgeteilt. Nach der Abrechnung des Restsaldos bleibt die abgezogene Vorauszahlung in der Verkaufsübersicht (3) nach Mehrwertsteuerarten aufgeteilt.

Wenn Sie Ihre Ausstellung mit einem Vorauszahlungssystem für das Web konfigurieren, wird der Kunde bei der Buchung eines Besuchs über den Webshop automatisch eine Vorauszahlung leisten.
Im folgenden Beispiel haben wir einen Ausstellungsbesuch gebucht, der Tickets und zusätzliche Artikel mit 6 % und 21 % MwSt. enthält. Die im Webshop zu leistende Vorauszahlung beträgt 50 %. (1)
In der Verkaufsübersicht wurde die Vorauszahlung in 2 Zeilen pro Mehrwertsteuerart (2) aufgeteilt.

Jetzt zahlen wir den Restbetrag am POS (1). Nach der Abrechnung des Restsaldos bleibt die abgezogene Vorauszahlung in der Verkaufsübersicht (3) nach Mehrwertsteuerarten aufgeteilt.

API-Änderungsprotokoll
Datum | Typ | Methode | Zusammenfassung | Interne Referenz |
|---|---|---|---|---|
18. Nov. 2022 | Bearbeiten | FindVendingMachineSubscriptions | Neue Eigenschaft "Valid" zu VendingMachineSubscriptoin hinzufügen | |
1. Dez. 2022 | Bearbeiten | FindSubscriptionArticles | Neue Eigenschaft "ArticleGroupId" zu SubscriptionArticleSearchCriteria hinzugefügt | |
1. Dez. 2022 | Bearbeiten | FindSubscriptionArticles und FindArticles | Neue Eigenschaft "IsLessongroupItem" in den Inhalt hinzugefügt | |
7. Dez. 2022 | Bearbeiten | FindVendingMachineSubscriptions | Neue Eigenschaft zu den Kriterien "ExcludeComponents" hinzugefügt | |
8. Dez. 2022 | Bearbeiten | FindOrganisedVisits |
| |
20. Dez. 2022 | Hinzufügen | AdjustOrganisedVisit |
| |
5 Jan. 2023 | Bearbeiten | FindVendingMachineSubscriptions | "OnlyCarrierSwitchActive" zu den Kriterien hinzugefügt | |
11. Jan. 2023 | Bearbeiten | FindSubscriptions | ExcludeComponents zu Kriterien → Enthält hinzugefügt | |
12 Jan. 2023 | Bearbeiten | FindOrganisedVisits | Parameter "HasEtickets" zu OrganisedVisit hinzufügen |