Recreatex 7.5.0
What's new in Recreatex 7.5.0.0
POS |
|
Core |
|
Invoicing |
|
Ticketing | |
Kiosk |
|
Memberships |
|
Event planning (Files) |
|
Enviso |
|
New versions and remarks
The Recreatex 7.5.0.0 release contains the development tickets and internal optimisations of the following applications and their respective versions:
Recreatex 7.5.0.0
Recreatex WSDL 7.5.0.0
Recreatex WEB SHOP 5.5.0.0
Recreatex BKO web app 5.5.0.0
Recreatex LLV web app 5.5.0.0
Recreatex Vending machine 5.5.0.0
Recreatex Driver 7.5.0.0
Recreatex Web tasks 7.5.0.0
Recreatex Plugin Framework 7.5.0.0
Warnung
Recreatex version support
With this new release, older versions of Recreatex have been put in End Of Life status: All versions of Recreatex 6.4.x.
The current version support situation is:
Full Support: Recreatex 7.3.0 and higher
Minimal Support: Recreatex 7.1.0 & Recreatex 7.2.0
End Of Life: All versions lower than Recreatex 7.1.0
Warnung
Important reminders:
As of 14th January 2020 Microsoft has stopped support for Windows 7. We recommend upgrading your systems to Windows 10. To accommodate customers who have not updated yet, Gantner will continue to support Windows 7 (SP1) until the end of 2020. After that time, you will be required to update to a newer version.
Microsoft has stopped supporting Office 2003 and Office 2007. We recommend that you update to a newer version. Even though Office 2010 will still be supported by Microsoft until 13th October 2020, we recommend that you upgrade to Office 2016, which will be supported by Microsoft until 14th October 2025.
From version 7.1.0 onwards, Recreatex requires .NET 4.7.2. We recommend that you update your systems accordingly.
The minimum requirement for SQL Server software is now SQL Server 2016. In order to ensure optimum performance, stability, functionality and security, we have updated our minimum and recommended requirements for the SQL Server software. If you have not done so already, we recommend that you update to SQL Server 2016 or higher in order to run newer versions of Recreatex.
Detailed information
This topic contains more detailed information about certain new features in this version:
Multi-currency
To be able to use multi-currency in Recreatex, you have to configure certain settings in SydAdmin.
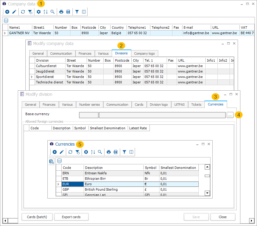
Configuration in SydAdmin
In order to configure currencies in SydAdmin, go to Management > Company data and open the details of the company. Go to the tab Divisions and open the details of the division. Next, go to the tab Currencies. On this tab you can select your Base currency by clicking the "..." button.

To add a foreign currency, Stay on the Modify division window, right-click in the Allowed foreign currencies grid and select New. Click on the "..." button and select the foreign currency from the list. To save you some scrolling: If you know the code (e.g. EUR, GBP, CHF, ...) you can just start typing the code and it will be found in the list. Finish by clicking the Save button.

In the Division currency window you can now add the exchange rate for the foreign currency. Right-click in the Exchange rates grid and select New. The Exchange rate window appears, with the division's base currency and the selected foreign currency pre-entered and non-editable. The current date and time are pre-entered but can be modified. Enter the exchange rate and click the Save button. There is an option to automatically update exchange rates with a plug-in. Ask your Gantner consultant to implement this for you.

The newly added foreign currency will now appear in the Allowed foreign currencies grid.

Configuration in Recreatex
For the first step to configure foreign currencies for use on the POS in Recreatex, go to Sales > Settings > Points of Sale and open the details of the Point of Sale. Go to the Currencies tab and select the foreign currencies needed. The order in which you select them will also determine their priority.

The second step is to go to General > Settings > Finances > Payment methods and open the details of a payment method marked as a cash payment method. Click the POS Sales tab and turn on the setting Allow foreign currencies. Finish by clicking the Save button.

The third step is to add the foreign currency info buttons to the POS menu. Go to Sales > Settings > Points of Sale tab Various, set the Layout POS menu to Modern and click the button Design layout.

In the Cash desk layout designer, go to the second tab Payment Layout. Right-click on the header of any panel and enable Closed panels on the left. Drag and drop to where you want to display the foreign currency info buttons to be displayed.

Once you're happy with the placement of the foreign currency info buttons, close the Cash desk layout designer and click the Save button.

Now when paying in the POS, you will see the foreign currency info buttons.

Tap the foreign currency info button to see the amount to be paid in that currency.

POS: Paying with a foreign currency
When making a cash payment in the POS, you will see the buttons for the foreign currencies on the top. If the customer wishes to pay in a foreign currency, you can simply select it by tapping the corresponding button and then confirm the amount.

Anmerkung
The Cash payment method is not rounded up or down when paying with a foreign currency.
After confirming, the amounts will be shown side-by-side in the base currency and the foreign currency. Confirm the payment.

On the bottom of the receipt you will see what foreign currencies have been paid with and how much.

POS: Returning money in a foreign currency
You can also return money with a foreign currency. E.g. if the customer cannot pay the exact amount. Select the currency the customer is paying with, enter the amount and confirm.

In the overview you can now see the amount to be paid in the base currency, the amount of the foreign currency paid by the customer and the amount to be returned in the base currency. The amount to be returned can be changed to the foreign currency by pressing the button to the right.

Select the foreign currency in the list.

The amount to be returned will be changed to the foreign currency. You can conclude the payment transaction. The received and returned foreign currencies will be mentioned on the receipt.

Count money with foreign currencies
When Sydadmin and the Recreatex POS are properly configured for the use of foreign currencies, it is also possible to count the amounts of the foreign currencies. When you want to count a foreign currency, press the corresponding currency button. The buttons of the notes and coins of the base currency (EUR) will then be greyed out and disabled. For foreign currencies the counted amount has to be entered manually with the button Enter total amount. Enter the amount and confirm.

Warnung
When using multi-currency, the safe-deposit functionality is currently not supported and therefore has to be disabled or you will get an error message.
Digital payment receipts
Up to now customers could only get a receipt printed on paper. We have added the possibility to deliver a receipt to the customer by email or the customer can scan a QR code.
Digital payment receipts POS
To configure the digital payment receipts in the Recreatex POS, go to Sales > Settings > Points of sale and open the details of the POS. Go to the tab POS receipt where we grouped all receipt parameters. Her you can configure the POS to your wishes. For all three kinds of receipts (printed, QR or email) you have three possible settings: Never, Ask or Always. When finished, click Save.

Anmerkung
In order to use the QR code functionality, ensure that the second screen display is enabled. Modify point of sale > Tab Various > Use second monitor as POS display.
When making a payment and the setting for digital payment receipts by email is set to Ask, you will get a pop-up on the POS asking if the customer wants to receive a digital payment receipt by email.

Upon clicking Yes, another pop-up will ask for the customer's email address. The email address only needs to be entered when it is an anonymous customer or a known customer for who there is no known email address in the database.

When making a payment and the setting for digital payment receipts by QR code is set to Ask, you will get a pop-up on the POS asking if the customer wants to receive a digital payment receipt by QR code. If Yes is selected the QR code will be displayed on the second POS screen.

Next, if the setting for paper payment receipts is set to Ask, you will get a pop-up on the POS asking if the customer wants to receive a paper payment receipt. If Yes is selected the paper receipt will be printed.

A QR code can always be (re-)generated after the sale has been concluded. Look up the sale in the POS and click the QR button. If the second POS screen is enabled, the QR code will also be displayed on there.

Digital payment receipts Kiosk
It is also possible to get digital payment receipts at the self-service kiosk. Depending on your settings, the kiosk will ask if and in what form you want your receipt.


In this screen the customer has the choice between a digital payment receipt by email or by QR code.

In this screen the customer can get the digital payment receipt through QR-code.

Anmerkung
Contact your Gantner consultant to help you set this up.
Automatically block seats (COVID 19)
In order to comply with COVID-19 Safety regulations, a new setting was added to automatically block seats to the left and to the right of the booked seat(s). When tickets are sold via POS and Web shop with the BAS routine (Best Available Seats), additional seats are blocked automatically to ensure that people (bubbles) keep a safe distance. (Note: This does not work when selling tickets manually in the back-office)
We have added new parameters to the ticketing parameters. Configure these parameters and click Save.

Parameter | Description |
|---|---|
Automatically block seats (when right-click on seat on graphic plan) | When performing a right-click with the mouse on a free seat (not blocked/not reserved) on the graphic plan, the system will block the seat. If the parameter is checked, then a free seat will be blocked immediately (no questions asked). If the parameter is unchecked, then a question appears: Do you want to block the seat? The cashier can then decide if (s)he wants to block. |
Blocking code (when right-click on seat on graphic plan) | Right-click on a seat on the graphic plan can result in a blocked seat. To block a seat, a blocking code is required. The default blocking code specifies the code that will be used when a seat is blocked. AnmerkungOn several places a lookup-box is shown which lists the available blocking codes. The user can change the current blocking code in that lookup-box. The value in the lookup-box overrides the default blocking code. |
Blocking code for automatic right and left seat blocking | The BAS routine (Best Available Seats) is responsible for blocking the seats on the left and right side of the reserved seats. This parameter is required to define the blocking code of those seats that will be blocked. WarnungIf the parameter Blocking code for automatic right and left seat blocking is not set, the functionality is disabled. |
We also added a setting on the ticketing event itself. Open the details of the ticketing event and go to the tab Various. On the bottom we added the setting Number of seats to block left and right. In this case it is set to 2 (default is 0) This setting determines how many seats will be blocked at the left and right side. In this case (setting on 2), when seat number 10 is reserved, then the system will block seat numbers 8 ,9, 11 and 12.

When this setting is set to a value higher than 0, three settings on the tab Web are unchecked and disabled (greyed out):
Allow to choose seat on venue plan
Allow non-adjacent seats
Allow to change seats

When booking seats in the POS (opening on price-group selection), the system will now automatically block 2 seats to the left and to the right of each booking (bubble). See the example below:

Seats 16 and 17 are part of the same booking (bubble) and 16 is an aisle seat so no need to block anything to the left of it. The two seats to the right of seat 17 are blocked: seats 18 and 19.
Seats 21, 22 and 23 are part of the same booking (bubble). The two seats to the left of seat 20 are blocked: seats 18 and 19. The seat to the right of seat 22 has also been blocked: seat 23, which is an aisle seat, so no need to block a second seat.
When booking seats in the POS (opening on the seat selection diagram), the cashier has the responsibility to block the seats manually with a right-click of the mouse.
Warnung
If the cashier uses the same blocking code which is used by the BAS routine, then seats that have been blocked by the cashier could be removed by the BAS routine. If that is not wanted, the cashier has to ensure that he uses other blocking codes.

The same blocking functionality has also been added to the Graphic overview bookings screen.

New features
The following topics contain lists of features for this version, of the following applications:
Recreatex
Internal ticket | Customer ticket | Application | Description |
Direct Debit | |||
CD-19856 | 7.5.0.0 | Issue with NameSpace in XML for direct debit. | |
Event Planner | |||
7.5.0.0 | Files: Room booking selection is too slow (Wizard) | ||
7.5.0.0 | When e-mailing a file, some fields should be available to use in the template. | ||
Financial Administration | |||
CD-8036 | 7.5.0.0 | Digital period invoicing. | |
General | |||
CD-2631 | 7.5.0.0 | Changing the status 'in bulk' is now possible for all address types: individuals, locations, companies, doctors, groups and school. | |
7.5.0.0 | Store Enviso customer info in Recreatex. | ||
7.5.0.0 | Multi currency (Backoffice) | ||
7.5.0.0 | Move article to discontinued articles. | ||
7.5.0.0 | Tool to print money holding and daily closure for the vendingmachine | ||
Invoicing | |||
CD-10626 | 7.5.0.0 | Navision invoice interface | |
Mailing | |||
7.5.0.0 | Add possibility to generate mailings on multiple specific times per day. | ||
Memberships | |||
7.5.0.0 | When accumulating visitors per session, the days are also accumulated. | ||
7.5.0.0 | Add extra options to 'Register sale (upon deduction of a session) | ||
7.5.0.0 | Add field 'LastUpdate' and expose it to the API (and searchcriteria FindSubscriptions) | ||
7.5.0.0 | Create postscript to fill the LastUpdate field. | ||
POS | |||
7.5.0.0 | Multi Currency (POS) | ||
7.5.0.0 | POS Exhibitions: Ask for postal codes. | ||
CD-12695 | 7.5.0.0 | Gezinsbond: button cannot be added in cash register menu | |
CD-12429 | 7.5.0.0 | Show Only remaining amount (€) on Epson Display when using Ooievaarspas. | |
7.5.0.0 | Configuration of the Bebarmatic interface | ||
7.5.0.0 | Multi currency support. | ||
7.5.0.0 | Multi currency (Counted amounts) | ||
7.5.0.0 | Digital receipt: send e-mail or show QR-code on RCX-POS. | ||
CD-5837 | 7.5.0.0 | Extra informatie beschikbaar maken bij verhuringen via kassa | |
CD-10621 | 7.5.0.0 | Button on the POS to add an extra comment for the bar or kitchen. | |
7.5.0.0 | Kassensicherungsverordnung: add QR-code to receipt. | ||
CD-13014, CD-13268 | 7.5.0.0 | Mentioning name and / or NIP number on receipt (Fiscal printer Poland). | |
7.5.0.0 | Provide possibility to register sales on GKS at a later time. | ||
7.5.0.0 | Registration of bonus points for AVS Interface at POS | ||
7.5.0.0 | Configure settings for the AVS Bonus System | ||
7.5.0.0 | Checkin /Checkout at the POS | ||
CD-20896 | 7.5.0.0 | COVID Ticketing | |
Promotion Rules | |||
CD-7462 | 7.5.0.0 | Add extra logic fields: time, date, month and year. | |
Rental Booking | |||
CD-9590 | 7.5.0.0 | Possibility to filter on division in the rental order overview screen. | |
Room Booking | |||
7.5.0.0 | OUTLOOK (365) integration: Add the number of participants to the export. | ||
CD-1278 | 7.5.0.0 | Performance improvements pre-invoicing place reservations. | |
7.5.0.0 | Document Management, archive management | ||
Sales | |||
CD-14616 | 7.5.0.0 | Add phonenumber for anonymous web sales. | |
7.5.0.0 | Export 58: add possibility to export multiple datatables. | ||
Software integration | |||
7.5.0.0 | Tracs integration (CounterPlugin) | ||
Software Interfaces | |||
7.5.0.0 | Configure article for the Bebarmatic Interface. | ||
SydAdmin | |||
7.5.0.0 | Multi currency (SydAdmin) | ||
UiTPAS Integration | |||
7.5.0.0 | Remember UiTPAS card number after scanning. | ||
Web shop
Internal ticket | Customer ticket | Application | Description |
CD-15876 | 5.5.0.0 | Web shop optimisations (Cookies banner). | |
5.5.0.0 | When creating an account, the option must be given to choose Male, Female or X. It is currently not possible to choose X. | ||
CD-14616 | 5.5.0.0 | Phonenumber for anonymous web sales (webshop) | |
5.5.0.0 | WCAG phase2: Navigate through the webshop without a mouse. | ||
5.5.0.0 | WCAG phase2: make every image/Non standard element recognizable by audio. | ||
5.5.0.0 | WCAG phase2: Update/correct the HTML. | ||
5.5.0.0 | WCAG phase2: Correct all HTML/Javascript/CSS errors. | ||
5.5.0.0 | Digital receipts: add 'digital receipt'-URL to the confirmation e-mail | ||
5.5.0.0 | Prepare SQL Script for Log4Net logging in MariaDB | ||
5.5.0.0 | Send email address in request to Enviso Pay from web shop. | ||
5.5.0.0 | Add Anti Forgery Validation to Manager. |
WSDL
Internal ticket | Customer ticket | Application | Description |
Articles | |||
CD-6609 | 7.5.0.0 | Price group ticket not correct (API). | |
General | |||
7.5.0.0 | Planner is getting notification of Reassigned task and assigned an unassigned task to an employee | ||
7.5.0.0 | Phonenumber for anonymous web sales (API) | ||
7.5.0.0 | Report on cash movements in the Kiosk (API) | ||
7.5.0.0 | API : Add searchcriterium 'OrderNumber' to call 'FindOrganisedVisits | ||
7.5.0.0 | Digital receipts: e-mail / show QR-code URL on Kiosk | ||
Memberships | |||
CD-15281, CD-15288 | 7.5.0.0 | Add field 'LastUpdate' and expose it to the API (and searchcriteria FindSubscriptions) | |
POS | |||
7.5.0.0 | Digital receipts: add receipt to DocumentService | ||
Timeslot ticketing (Exhibitions) | |||
7.5.0.0 | API : Create call to cancel an OrganisedVisit | ||
Self-service kiosk
Internal ticket | Customer ticket | Application | Description |
5.5.0.0 | Paper low notification on Kiosk for Zebra | ||
CD-6609 | 5.5.0.0 | Price group ticket not correct. | |
5.5.0.0 | Report on cash movements in the Kiosk. | ||
5.5.0.0 | Provide option to hide endtime timeslot on exhibitions. | ||
5.5.0.0 | Digital receipts: e-mail / show QR-code URL on Kiosk | ||
5.5.0.0 | Vending Machine - Barcode scanner conversion (IOT) |
Interface framework
Internal ticket | Customer ticket | Application | Description |
7.5.0.0 | Cancel TAC Voucher at the RCX Counter | ||
7.5.0.0 | Configuration of the TAC interface | ||
7.5.0.0 | Article configuration for the TAC interface. | ||
7.5.0.0 | TAC Interface for Booking transfer | ||
7.5.0.0 | Add visit to memberships of BundesMuseenCard | ||
7.5.0.0 | Tracs integration (SAGServicePlugin) | ||
7.5.0.0 | Multi currency (Plug-in) | ||
7.5.0.0 | Digital receipt: Create plug-in to send digital receipt by e-mail | ||
7.5.0.0 | Financial export: SAP CSV: Export |
Driver
Internal ticket | Customer ticket | Application | Description |
7.5.0.0 | Add extra options to 'Register sale (upon deduction of a session) | ||
7.5.0.0 | Master card |
Bug fixes
The following topics contain lists of bug fixes for this version, of the following applications:
Recreatex
Internal ticket | Customer ticket | Application | Description |
Activities | |||
CD-9854 | 7.5.0.0, 7.3.0.11, 7.4.0.1, 7.3.1.5, 7.3.2.6 | Issue with OptionDescription varchar(1) in ReportActivityParticipantGroup. | |
CD-14358 | 7.5.0.0, 7.3.0.11, 7.4.0.1, 7.3.1.5, 7.3.2.6 | OGM number missing. | |
Childcare Booking | |||
CD-14532 | 7.2.0.11, 7.5.0.0, 7.2.1.4, 7.3.0.11, 7.4.0.1, 7.3.1.5, 7.3.2.6 | Fines for not showing up are not calculated correctly. | |
CD-21616 | 7.5.0.0, 7.3.1.6, 7.3.0.12, 7.4.0.4 | When canceling a child's reservation, a Runtime Error occurs. | |
Course management | |||
CD-19217 | 7.5.0.0, 7.3.1.6, 7.3.0.12, 7.4.0.2 | Visualisations: Pupil information card is grey and cannot be modified. | |
Event Planner | |||
7.5.0.0, 7.3.0.11, 7.4.0.1, 7.3.1.5, 7.3.2.6 | Not the correct price group in the wizard. | ||
CD-21359 | 7.5.0.0 | Runtime error when trying to delete a group in the file wizard. | |
Financial export | |||
CD-9543, CD-14822 | 7.5.0.0, 7.3.0.11, 7.4.0.1, 7.3.1.5, 7.3.2.6 | The field "Mededeling" is not allowed to be longer then 80 characters for Alfa. | |
General | |||
CD-4417 | 7.5.0.0, 7.3.0.11, 7.4.0.1, 7.3.1.5, 7.3.2.6 | Performance optimizations in pFilesGetListSearchFormated (v7.3) caused other changes in the overview of files | |
CD-14355 | 7.5.0.0, 7.3.0.11, 7.4.0.1, 7.3.1.5, 7.3.2.6 | Adding buttons to the shortcut menu bar are not saved and makes the function disappear. | |
CD-15066 | 7.5.0.0, 7.3.0.11, 7.4.0.1, 7.3.1.5, 7.3.2.6 | Synchronization tradeflow plugin no longer works. | |
CD-17357 | 7.5.0.0, 7.3.0.11, 7.4.0.1, 7.3.1.5, 7.3.2.6 | Customer finance data get not saved correctly according to digital wallet | |
CD-19153 | 7.5.0.0, 7.3.1.6, 7.3.0.12, 7.4.0.3 | RCX 7.4.0.0 is slow with screen transitions. | |
Memberships | |||
CD-9855 | 7.5.0.0, 7.3.0.11, 7.4.0.1, 7.3.1.5, 7.3.2.6 | Changing existing photo does not work. | |
CD-15502 | 7.4.0.0, 7.5.0.0, 7.3.1.5, 7.3.2.6 | Unable to deduct session on membership due to runtime error. | |
CD-20713 | 7.5.0.0, 7.3.1.6, 7.3.0.12, , 7.4.0.5 | Export of direct debit period creates sales | |
POS | |||
SAGJSD-2064, 319673 | 7.5.0.0, 7.3.0.11, 7.4.0.1, 7.3.1.5, 7.3.2.6 | Pop-up screen of the sorting street is partly in English. | |
CD-5295 | 7.5.0.0, 7.3.0.11, 7.4.0.1, 7.3.1.5, 7.3.2.6 | Labels on POS for "info1/2/3/4" not OK. | |
CD-7059 | 7.5.0.0, 7.3.0.11, 7.4.0.1, 7.3.1.5, 7.3.2.6 | Pay method VVV Bon (intersolve) does not work on simplified POS Screen | |
CD-13037 | 7.5.0.0, 7.3.0.11, 7.4.0.1, 7.3.1.5, 7.3.2.6 | When selecting an exisiting exhibition visit to pay on the POS, the 'total' on the POS screen is not correct when multiple prices are linked to the exhibition registration. | |
CD-13354 | 7.5.0.0, 7.3.0.11, 7.4.0.1, 7.3.1.5, 7.3.2.6 | Refunding/Cancelling an exhibition visit with umbrella membership: amount is doubled (OCIUS). | |
CD-14147 | 7.5.0.0, 7.3.0.11, 7.4.0.1, 7.3.1.5, 7.3.2.6 | When an exhibition period lapses multiple days, it's not correctly loaded on the exhibition calender. | |
CD-16596 | 7.5.0.0, 7.3.0.11, 7.4.0.1, 7.3.1.5, 7.3.2.6 | You have no access to this module! | |
CD-17253 | 7.5.0.0, 7.3.0.11, 7.4.0.1, 7.3.1.5, 7.3.2.6 | Description obligatory doesn't work in combination with exhibition | |
CD-18069 | 7.5.0.0 | Receipt ticket is not correct. | |
CD-17504 | 7.5.0.0, 7.4.0.1, 7.3.1.6, 7.3.0.12 | Tab 'Krediet' suddenly disappears on the POS. | |
CD-18587 | 7.5.0.0, 7.3.1.6, 7.3.0.12, 7.4.0.5 | Exhibitions receipt is not correct for the law in Austria. | |
7.5.0.0, 7.4.0.2, 7.4.0.5 | NetPay plugin doesn't support http | ||
CD-10255 | 7.5.0.0, 7.3.1.6, 7.3.0.12, 7.4.0.5 | 'ENTER' button doesn't work anymore in simplified POS to finish a sale | |
Rental Booking | |||
SAGJSD-1275, 298180 | 7.5.0.0 | Standard Dutch report reportrentalbystartedate contains English field + not just the date is displayed on the field but also an unknown 0. | |
Reporting | |||
SAGJSD-560, 276879 | 7.5.0.0, 7.3.0.11, 7.4.0.1, 7.3.1.5, 7.3.2.6 | When loading the view of a report which has a filter pre-set on it, the view does not display all the data upon first loading the view. | |
Room Booking | |||
CD-10347 | 7.2.0.11, 7.5.0.0, 7.2.1.4, 7.3.1.4, 7.3.0.11, 7.4.0.1, 7.3.2.6 | Can't create room booking due to conflict: but there is no booking on that moment/place and no deleted booking on that moment/place. | |
CD-16542 | 7.5.0.0, 7.3.0.11, 7.4.0.1, 7.3.1.5, 7.3.2.6 | Problem with reservation prices | |
CD-17995 | 7.5.0.0, 7.3.0.11, 7.4.0.1, 7.3.1.5, 7.3.2.6 | When adjusting serial reservations, the message appears that double booking is not allowed, but it works anyways. | |
CD-17758 | 7.5.0.0, 7.4.0.1 | Error message when clicking on 'preview report' at pre-invoicing of bookings. | |
CD-16783 | 7.5.0.0, 7.3.1.6, 7.3.0.12, 7.4.0.5 | When a booking confirmation report is printed of a series of bookings, that has an (article) sale on each entry in the series, those have an incorrect quantity of articles displayed on the report. | |
CD-20274 | 7.5.0.0, 7.3.1.6, 7.3.0.12, 7.4.0.2 | The system does not collect a price in the Reservations (graphic) | |
CD-21080 | 7.5.0.0, 7.3.1.6, 7.3.0.12, , 7.4.0.3 | Reservations with prices per day puts out a 0 | |
CD-19153 | 7.5.0.0, 7.4.0.4 | Opening a booking is slow. | |
CD-22144 | 7.5.0.0, 7.3.1.6, 7.3.0.12, 7.4.0.4 | Calculation of reservation price is not correct | |
Sales | |||
CD-9187 | 7.5.0.0 | Report not correct after update. | |
CD-21870 | 7.5.0.0, 7.4.0.4 | Enviso: Refund does not work. | |
Software Interfaces | |||
CD-21974, CD-22182 | 7.5.0.0, 7.4.0.4 | INTERSOLVE: No city pass can be scanned. | |
SydAdmin | |||
CD-9580 | 7.4.0.0, 7.2.0.11, 7.5.0.0, 7.2.1.4, 7.3.0.11, 7.3.1.5, 7.3.2.6 | Security Issue colo: users can execute SQL scripts. | |
CD-17642 | 7.5.0.0, 7.3.1.6, 7.3.0.12, , 7.4.0.5 | Incorrect translations in Sydadmin. | |
Timeslot Ticketing (Exhibitions) | |||
CD-13174 | 7.5.0.0, 7.3.0.11, 7.4.0.1, 7.3.1.5, 7.3.2.6 | When moving a partial visit error "An overbooking has occurred. This action is not allowed" (created in Enviso) | |
CD-14008 | 7.2.0.11, 7.5.0.0, 7.2.1.4, 7.3.1.4, 7.3.0.11, 7.4.0.1, 7.3.2.6 | Due to an unknown reason, a consumption voucher will be printed when the visit is deleted. | |
CD-15860 | 7.5.0.0, 7.3.0.11, 7.4.0.1, 7.3.1.5, 7.3.2.6 | Translation bug in the exhibitions module. | |
CD-18052 | 7.5.0.0, 7.4.0.1, 7.3.1.6, 7.3.0.12, | Translation tab Cancel in exhibition visits is in Dutch. | |
CD-13079 | 7.5.0.0, 7.4.0.2 | Enviso: Cancelled bookings don't sync to Recreatex and the other way around while the Online and backoffice don't match. | |
Web shop
Internal ticket | Customer ticket | Application | Description |
General | |||
CD-8684 | 5.5.0.0, 5.3.1.4, 5.3.0.16, 5.3.2.4 | SECURITY: No RateLimiting on Password reset Form. | |
CD-16857 | 5.5.0.0, 5.3.1.4, 5.3.0.16, 5.3.2.4 | When logging in with card number but you don't have a username for the web shop, you can proceed past My data, error Username already exists. | |
CD-15510 | 5.5.0.0, 5.4.0.1, 5.3.1.4, 5.3.0.16, 5.3.2.4 | When Minimum and Maximum are higher then 0 in RCX with the "Customer categories", then the "Customer categories" are still shown in the one webshop where the "Show user categories" in manager is "No". This should not be shown. | |
CD-22494 | 5.5.0.0, 5.5.1.0 | Add clone web shop scripts default to web shop. | |
Lessons | |||
CD-8289 | 5.5.0.0, 5.4.0.1, 5.3.2.4, 5.3.1.5, 5.3.0.17 | Waiting queue for swimming lessons input string error since android version 8. | |
Manager | |||
CD-21686 | 5.5.0.0, 5.5.1.0 | Default country value for anonymous guests. | |
Memberships | |||
CD-8482 | 5.5.0.0, 5.3.2.4, 5.3.1.5, 5.3.0.18 | History membership does not show multiple lesson groups if the customer has more then 1 lesson group. | |
Payment providers | |||
CD-19266 | 5.5.0.0, 5.3.1.5, 5.3.0.17, 5.4.0.2 | Ideal payment in test does not work any more + will this for Live also be a problem due to the Rabobank message about cipher suites? | |
CD-17502 | 5.5.0.0, 5.3.1.5, 5.4.0.3, 5.3.0.18 | Enviso Pay in RCX Web shop: Payments don't show in Recreatex. | |
Rental Booking | |||
CD-20578 | 5.5.0.0, 5.5.1.0 | When changing date in timepicker its set automatically at 12:00 and says there is nothing available | |
Room Booking | |||
CD-12777 | 5.5.0.0, 5.3.1.4, 5.3.0.16, 5.3.2.4 | In Bookings you can still book anonymous through direct link when anonymous shopping is off | |
CD-22374 | 5.5.0.0, 5.5.1.0 | When having the bookings not as anonymous and going there through a deeplink I dont get the message that to login. With the lessons module this appears | |
Scenario's | |||
CD-21835 | 5.5.0.0, 5.4.0.3 | Webshop E-Loket: can't choose materials to rent in scenario | |
Seated ticketing | |||
CD-19774 | 5.5.0.0, 5.3.1.5, 5.4.0.3, 5.3.0.18, 5.5.1.0 | Layout ticket email broken in Gmail. | |
Timeslot Ticketing (Exhibitions) | |||
CD-21053 | 5.5.0.0, 5.5.1.0 | The list with the target audiences is not sorted alpabethically/numerically but by ID of the database records. | |
WSDL
Internal ticket | Customer ticket | Application | Description |
CD-18110 | 7.5.0.0 | The following SOAP types are not available any more. | |
CD-17685 | 7.5.0.0, 7.4.0.1, 7.3.2.6, 7.3.1.6, 7.3.0.12 | 2 orders made but just 1 payment of both on 1 of 2 orders and other dont have payment | |
CD-21572 | 7.5.0.0, 7.4.0.3 | We use article prices included tax. The field PeriodReservations->UnitPrice is given inclusive VAT, but the LineAmount is calculated without VAT. The correct calculation of the field PeriodReservations->UnitPrice should be WITHOUT VAT. |
Self-service kiosk
Internal ticket | Customer ticket | Application | Description |
CD-21773 | 5.5.0.0, 5.4.0.3 | SmartcardReadDecimal setting is ignored on kiosk. | |
CD-16845 | 5.5.0.0, 5.4.0.1, 5.3.1.4, 5.3.0.16, 5.3.2.4 | App stops working, quits to desktop + error message of app crash. |
API
The following list contains the API change logs for this version:
Date | Type | Method | Summary | Related JIRA Issue |
28 Aug 2020 | Edit | UpdatePlaceReservation | Add request parameter "OptionalReservation". Setting this parameter to true will prevent the system from setting the PlaceReservation as confirmed. | |
05 Oct 2020 | Edit | FindOrganisedVisits | Added Telephone to Anonymous object. | |
FindPersonCards | ||||
GetDivisionCard | ||||
CheckoutBasket | ||||
DocumentService | ||||
ETicketConfirmation | ||||
OrganisedVisitConfirmation | ||||
06 Oct 2020 | Edit | AssignEmployeeToTasks | Added SavedByEmployeeId to the Criteria SavedByEmployeeId is used to prevent the Employee, who assigned the tasks, from getting an e-mail. | |
06 Oct 2020 | Edit | FindOrganisedVisits | Added OrderNumber to SearchCriteria | |
09 Oct 2020 | Edit | FindVendingMachineArticles | Added MinSaleQuantity to VendingMachineArticle | |
13 Oct 2020 | Edit | GetVendingMachineSettings | Added DivisionId to response | |
20 Oct 2020 | Add | DocumentService: DigitalReceipt | Added Document Service URL to request the Digital Receipt (PDF) | |
29 Oct 2020 | Edit | FindOrganisedVisits | Added UnitPriceExc to OrganisedVisit | |
09 Nov 2020 | Edit | FindSubscriptions | Added ModifiedSince to SubscriptionSearchCriteria | |
Added LastUpdate to Subscription | ||||
09 Nov 2020 | Add | CancelOrganisedVisit | Added CancelOrganisedVisit to Webshop webservice |